
- 高階Excel教程
- 高階Excel - 首頁
- 強大的資料分析
- Excel - 資料透視表推薦
- 強大的資料分析 – 2
- 高階Excel - Power View
- 高階Excel - 視覺化
- 高階Excel - 餅圖
- 高階Excel - 其他功能
- 高階Excel - Power View 服務
- 高階Excel - 格式化報表
- 高階Excel - 處理整數
- 高階Excel有用資源
- 高階Excel - 快速指南
- 高階Excel - 有用資源
- 高階Excel - 討論
高階Excel - Power Pivot
PowerPivot 是一款易於使用的資料分析工具,可在 Excel 中使用。您可以使用 PowerPivot 訪問和混合來自幾乎任何來源的資料。您可以輕鬆建立引人注目的報表和分析應用程式,輕鬆共享見解,並透過 Microsoft Excel 和 SharePoint 與同事協作。
使用 PowerPivot,您可以匯入資料、建立關係、建立計算列和度量值,以及新增資料透視表、切片器和資料透視圖表。

步驟 1 - 您可以使用 PowerPivot 中的圖表檢視建立關係。首先,將更多資料新增到您的工作簿中。您也可以從網頁複製和貼上資料。插入一個新的工作表。
步驟 2 - 從網頁複製資料並將其貼上到工作表中。
步驟 3 - 使用資料建立一個表。將表命名為 Hosts,並將工作表重新命名為 Hosts。

步驟 4 - 點選工作表 Hosts。點選功能區上的POWERPIVOT 選項卡。
步驟 5 - 在表格組中,點選新增到資料模型。

Hosts 表將新增到工作簿中的資料模型。PowerPivot 視窗將開啟。
您將在 PowerPivot 中的資料模型中找到所有表,儘管其中一些表並不存在於工作簿中的工作表中。

步驟 6 - 在 PowerPivot 視窗的檢視組中,點選圖表檢視。
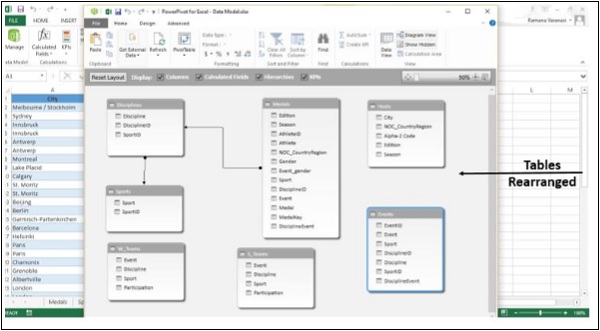
步驟 7 - 使用滑塊調整圖表大小,以便您可以看到圖表中的所有表。

步驟 8 - 透過拖動其標題欄重新排列表格,以便它們可見並彼此相鄰。
四個表Hosts、Events、W_Teams和S_Teams與其餘表無關 -

步驟 9 - Medals表和Events表都包含一個名為DisciplineEvent的欄位。此外,Events表中的DisciplineEvent列包含唯一且不重複的值。點選檢視組中的資料檢視。檢查Events表中的DisciplineEvent列。

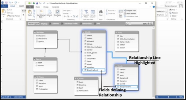
步驟 10 - 再次點選圖表檢視。點選 Events 表中的 Discipline Event 欄位,並將其拖動到 Medals 表中的DisciplineEvent欄位。Events 表和 Medals 表之間會出現一條線,表示已建立關係。

步驟 11 - 點選該線。定義兩個表之間關係的線和欄位將突出顯示,如下面的影像所示。

使用計算列的資料模型
Hosts 表仍未連線到任何其他表。為此,首先需要找到一個欄位,該欄位包含唯一標識 Hosts 表中每一行的值。然後,搜尋資料模型以檢視該資料是否存在於另一個表中。這可以在資料檢視中完成。
步驟 1 - 切換到資料檢視。有兩種方法可以做到這一點。
點選檢視組中的資料檢視。
點選工作列上的網格按鈕。

資料檢視將出現。
步驟 2 - 點選Hosts表。
步驟 3 - 檢查 Hosts 表中的資料,檢視是否存在具有唯一值的欄位。
Hosts 表中沒有這樣的欄位。您不能使用PowerPivot編輯或刪除現有資料。但是,您可以根據現有資料使用計算欄位建立新列。在 PowerPivot 中,您可以使用資料分析表示式 (DAX) 建立計算。
在現有列旁邊是一個名為新增列的空列。PowerPivot 提供該列作為佔位符。

步驟 4 - 在公式欄中,鍵入 DAX 公式 -
= CONCATENATE([Edition],[Season])
按Enter鍵。新增列將填充值。檢查這些值以驗證它們在各行中是否唯一。

步驟 5 - 新建立的列及其建立的值命名為CreatedColumn1。要更改列的名稱,請選擇該列,然後右鍵單擊它。
步驟 6 - 點選重新命名列選項。

步驟 7 - 將列重新命名為EditionID。

步驟 8 - 現在,選擇Medals表。
步驟 9 - 選擇新增列。
步驟 10 - 在公式欄中,鍵入 DAX 公式,
= YEAR ([EDITION])
然後按Enter鍵。
步驟 11 - 將列重新命名為Year。

步驟 12 - 選擇新增列。
步驟 13 - 在公式欄中鍵入,
= CONCATENATE ([Year], [Season])
將建立一個新列,其值與 Hosts 表中的 EditionID 列中的值類似。
步驟 14 - 將列重新命名為EditionID。
步驟 15 - 按升序排列列。

使用計算列建立關係
步驟 1 - 切換到圖表檢視。確保Medals和Hosts表彼此靠近。

步驟 2 - 將Medals中的EditionID列拖動到Hosts中的EditionID列。
PowerPivot 將在兩個表之間建立一個關係。兩個表之間的線表示該關係。兩個表中的EditionID欄位都將突出顯示,表示該關係基於EditionID列。
