- SAP MM 教程
- SAP MM - 首頁
- SAP MM - 概述
- SAP MM - 螢幕導航
- SAP MM - 採購流程
- SAP MM - 組織結構
- SAP MM - 企業結構
- SAP MM - 定義結構
- SAP MM - 組織單元
- SAP MM - 主資料
- SAP MM - 採購資訊記錄
- SAP MM - 來源確定/列表
- SAP MM - 採購週期
- SAP MM - 採購申請
- SAP MM - 報價請求
- SAP MM - 框架協議
- SAP MM - 配額安排
- SAP MM - 過賬期間
- SAP MM - 採購訂單型別
- SAP MM - 庫存管理
- SAP MM - 發票校驗
- SAP MM - 服務管理
- SAP MM - 估價
- SAP MM - 帳戶確定
- SAP MM - 配置
- SAP MM - 事務程式碼
- SAP MM 有用資源
- SAP MM - 常見問題解答
- SAP MM - 快速指南
- SAP MM - 有用資源
- SAP MM - 討論
SAP MM - 報價請求
供應商選擇是採購週期中的一個重要流程。一旦收集到需求,我們就開始尋找能夠以最佳價格滿足需求的潛在供應商。因此,向供應商發出請求,要求他們提交報價,其中包含材料的價格及其條款和條件。此請求稱為報價請求 (RFQ)。以下是關於報價請求的一些關鍵要點:
報價請求是一種傳送給供應商的邀請函,要求他們提交報價,其中包含其價格和條款和條件。
它包含有關貨物或服務、數量、交貨日期和提交報價的截止日期的詳細資訊。
報價是供應商對報價請求的回覆。
可以透過以下兩種方式建立 RFQ:
- 手動建立
- 從採購申請自動建立
手動建立 RFQ
可以按照以下步驟手動建立 RFQ:
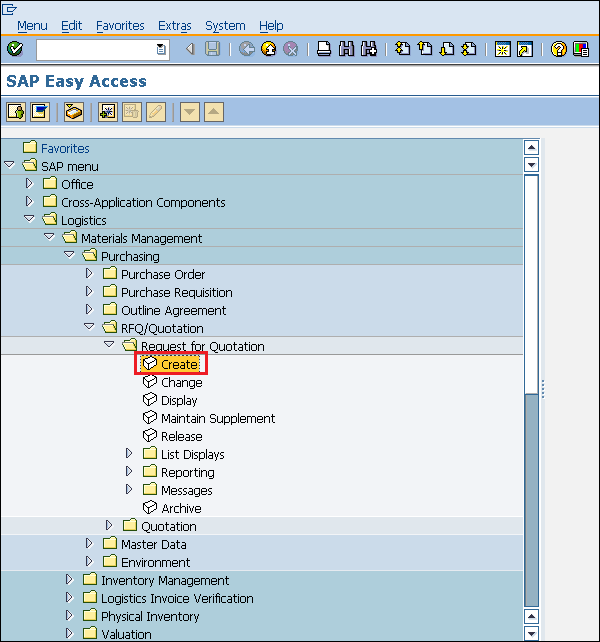
建立 RFQ 的路徑
物流 ⇒ 物料管理 ⇒ 採購 ⇒ RFQ/報價 ⇒ 報價請求 ⇒ 建立
事務程式碼:ME41
步驟 1 - 在 SAP 選單螢幕上,按照上述路徑選擇“建立”執行圖示。
步驟 2 - 填寫所有必需的詳細資訊,例如 RFQ 型別(如果為標準,則為 AN)、語言、RFQ 日期、採購組織和組。
步驟 3 - 提供物料名稱、物料數量、物料組和報價截止日期。
步驟 4 - 提供物料的數量和交貨日期。
步驟 5 - 提供您要傳送 RFQ 的供應商地址(街道號碼、城市、國家/地區、郵政編碼)。點選“儲存”。將建立一個新的報價請求。
從採購申請自動建立 RFQ
還可以參考採購申請建立 RFQ,方法如下:
步驟 1 - 在 RFQ 的主螢幕上,選擇“參考採購申請”選項卡。
步驟 2 - 輸入要為其建立 RFQ 的申請編號。點選“儲存”。將建立一個新的參考採購申請的報價請求。
廣告
