- SAP MM 教程
- SAP MM - 首頁
- SAP MM - 概覽
- SAP MM - 螢幕導航
- SAP MM - 採購流程
- SAP MM - 組織結構
- SAP MM - 企業結構
- SAP MM - 定義結構
- SAP MM - 組織單元
- SAP MM - 主資料
- SAP MM - 採購資訊記錄
- SAP MM - 來源確定/列表
- SAP MM - 採購週期
- SAP MM - 採購申請
- SAP MM - 報價請求
- SAP MM - 框架協議
- SAP MM - 配額安排
- SAP MM - 過賬期間
- SAP MM - 採購訂單型別
- SAP MM - 庫存管理
- SAP MM - 發票校驗
- SAP MM - 服務管理
- SAP MM - 估價
- SAP MM - 賬戶分配
- SAP MM - 配置
- SAP MM - 事務程式碼
- SAP MM 有用資源
- SAP MM - 問答
- SAP MM - 快速指南
- SAP MM - 有用資源
- SAP MM - 討論
SAP MM - 庫存管理
採購流程從收集需求開始,到從供應商採購商品結束。一旦從供應商採購了商品,就需要將其放置在公司場所的正確位置,以便在需要時可以使用。庫存管理負責將從供應商收到的庫存放置和處理到公司場所內的正確位置。−
以下是關於庫存管理需要注意的事項:−
庫存管理涉及到對庫存的管理,無論是按價值還是按數量。
它包括計劃、錄入和記錄所有商品的移動。
商品移動會建立更新庫存中所有庫存數量和價值的文件,稱為物料憑證。
物料憑證由憑證編號和憑證年份標識。
在進行庫存管理時,通常會遇到以下術語:−
- 移動型別
- 收貨
- 預留
- 發料
移動型別
移動型別描述了庫存中庫存過賬的型別。它表示庫存中的過賬是針對收貨還是發料。SAP MM 中重要的移動型別如下:−
101 − 針對採購訂單或訂單的收貨。
103 − 針對採購訂單將貨物收貨到GR鎖定庫存。
201 − 針對成本中心的發出。
261 − 針對訂單的發貨
301 − 一步法工廠間庫存轉移
305 − 兩步法工廠間庫存轉移 - 入庫
311 − 一步法庫位間庫存轉移
313 − 兩步法庫位間庫存轉移 - 出庫。
可以透過以下步驟找到移動型別:−
到達移動型別的路徑
物流 ⇒ 物料管理 ⇒ 庫存管理 ⇒ 貨物移動 ⇒ 貨物移動 (MIGO)
事務程式碼:MIGO
步驟 1 − 在 SAP 選單螢幕上,按照上述路徑選擇貨物移動 (MIGO)。
步驟 2 − 選擇 GR 收貨下拉選單。您將獲得許多標準移動型別,您可以根據您的需求選擇一個。
收貨
收貨是訂貨方收到材料並驗證其狀況和質量的階段。根據移動型別,藉助收貨將庫存過賬到庫存中。收貨將顯示倉庫庫存的增加。收貨有兩種情況:−
建立收貨
取消收貨
建立收貨
可以透過以下步驟過賬收貨。
過賬收貨的路徑
物流 ⇒ 物料管理 ⇒ 庫存管理 ⇒ 貨物移動 ⇒ 貨物移動 (MIGO)
事務程式碼:MIGO
步驟 1 − 在 SAP 選單螢幕上,按照上述路徑選擇貨物移動 (MIGO)。
步驟 2 − 收貨可以針對各種憑證過賬。從下拉選單中選擇所需的憑證。在本例中,我們選擇採購訂單。根據需求選擇移動型別。
步驟 3 − 它將從所選參考憑證中提取所有詳細資訊,例如物料、數量、工廠等。選擇檢查選項卡以檢查憑證。然後點選儲存。將生成一個物料憑證編號。現在已針對採購憑證過賬收貨。
取消收貨
有時收貨過賬不正確,在這種情況下,需要取消。請按照以下步驟取消收貨。
取消收貨的路徑
物流 ⇒ 物料管理 ⇒ 庫存管理 ⇒ 貨物移動 ⇒ 貨物移動 (MIGO)
事務程式碼:MIGO
步驟 1 − 在 MIGO 螢幕上,從下拉選單中選擇針對物料憑證編號的取消。提供物料憑證編號。
步驟 2 − 它將從物料憑證中提取所有詳細資訊。選擇檢查選項卡以檢查憑證。然後點選儲存。將生成一個物料憑證編號。現在已取消收貨。
預留
有時需要提前鎖定庫存,以便可以在特定時間點提供。這稱為預留。預留確保在特定時間點的庫存可用性。可以透過事務程式碼 MMBE 檢視預留數量。提供物料編號和工廠。預留數量可以在預留選項卡中檢視,如下所示。
請按照以下步驟建立預留。
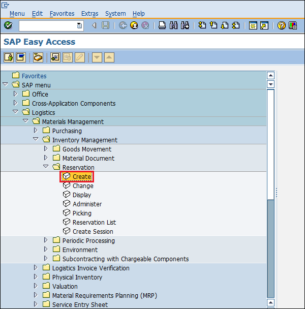
建立預留的路徑
物流 ⇒ 物料管理 ⇒ 庫存管理 ⇒ 預留 ⇒ 建立
事務程式碼:MB21
步驟 1 − 在 SAP 選單螢幕上,按照上述路徑選擇建立執行圖示。
步驟 2 − 輸入要進行預留的日期、移動型別和工廠。
步驟 3 − 輸入要進行預留的訂單號。提供要預留的物料和數量的詳細資訊。點選儲存。現在已為訂單建立預留。
發料
發料表示將庫存移出庫存,這可能是由於多種原因造成的,例如提取材料進行抽樣或將貨物退回供應商。發料會導致倉庫數量減少。請按照以下步驟過賬發料。
過賬發料的路徑
物流 ⇒ 物料管理 ⇒ 庫存管理 ⇒ 貨物移動 ⇒ 貨物移動 (MIGO)
事務程式碼:MIGO
步驟 1 − 在 SAP 選單螢幕上,按照上述路徑選擇貨物移動 (MIGO)。
步驟 2 − 從下拉選單中選擇發料。發料可以針對各種憑證過賬。從下拉選單中選擇所需的憑證。例如,在本例中,我們選擇採購訂單。根據需求選擇移動型別。
步驟 3 − 它將從所選參考憑證中提取所有詳細資訊,例如物料、數量、工廠等。選擇檢查選項卡以檢查憑證。然後點選儲存。將生成一個物料憑證編號。現在已針對採購憑證過賬發料。
