
- Microsoft Dynamics CRM 教程
- Microsoft CRM - 首頁
- Microsoft CRM - 概述
- Microsoft CRM - 環境
- Microsoft CRM - 功能模組
- Microsoft CRM - 實體和記錄
- Microsoft CRM - 欄位
- Microsoft CRM - 表單
- Microsoft CRM - 搜尋
- Microsoft CRM - Web 資源
- JScript Web 資源
- HTML Web 資源
- Microsoft CRM - 工作流流程
- Microsoft CRM - 外掛
- Microsoft CRM - 外掛註冊
- Microsoft CRM - Web 服務
- Microsoft CRM - 解決方案
- Microsoft CRM 有用資源
- Microsoft CRM - 快速指南
- Microsoft CRM - 有用資源
- Microsoft CRM - 討論
工作流流程
CRM 中的工作流允許您自動化 CRM 內的簡單和複雜業務流程。您可以使用 CRM 的開箱即用功能建立工作流,也可以使用 .NET 程式碼編寫自定義工作流來實現複雜的工作流。工作流流程在後臺或即時執行,並且可以選擇需要使用者輸入。
工作流可以基於特定條件觸發,也可以由使用者手動啟動。在內部,CRM 工作流使用 Windows Workflow Foundation 實現。在本章中,我們將學習有關配置工作流的資訊。
配置工作流包含以下主要部分(按順序):
- 配置工作流將在其上執行的實體
- 配置工作流是同步執行還是非同步執行
- 配置工作流將在其上執行的訊息(事件)
- 配置工作流將在其上執行的範圍
- 配置工作流的階段和步驟(操作)
同步/非同步工作流
建立工作流時,您將看到“在後臺執行此工作流(推薦)”選項,該選項決定工作流是即時(同步)執行還是在後臺(非同步)執行。
通常,建議在後臺執行工作流,因為它們會在系統資源可用時使用這些資源。但是,您始終可以將即時工作流切換到後臺工作流,反之亦然。
工作流訊息
工作流可以註冊在特定事件上,如下所示:
- 建立記錄時
- 記錄狀態更改時
- 分配記錄時
- 記錄欄位值更改時
- 刪除記錄時
工作流範圍
工作流允許您設定工作流將在其上執行的範圍。以下是受支援的工作流範圍:
使用者 | 工作流僅在與工作流使用者相同的使用者的擁有的記錄上執行。 |
業務單位 | 工作流將在與工作流使用者相同的業務單位的使用者擁有的記錄上執行。 |
父子業務單位 | 工作流將在與工作流使用者相同的業務單位的使用者擁有的記錄上執行,以及任何子業務單位。 |
組織 | 工作流將在 CRM 中任何使用者擁有的記錄上執行。 |
工作流步驟
CRM 中的工作流是一系列步驟的組合,工作流將遵循這些步驟。您甚至可以將這些步驟劃分為邏輯階段。CRM 工作流支援以下步驟:
條件步驟 |
|
||||||||||||||
等待步驟 |
|
||||||||||||||
操作步驟 |
|
工作流示例
在此示例中,我們將建立一個簡單的在後臺執行的工作流,以將任何新建立的聯絡人記錄分配給特定使用者,然後向客戶傳送歡迎電子郵件。
步驟 1 - 轉到設定 → 流程。

步驟 2 - 點選新建。
步驟 3 - 在“建立流程”視窗中,輸入以下詳細資訊:
流程名稱 - 新客戶工作流(可以是您想要的任何名稱)
類別 - 工作流
實體 - 聯絡人(這將是您正在建立工作流的實體。在我們的例子中是聯絡人)
在後臺執行此工作流(推薦) - 選中此選項,因為我們正在建立後臺非同步工作流。最後,點選確定。

步驟 4 - 在“新建流程”視窗中,輸入以下詳細資訊:
啟用為 - 流程
範圍 - 使用者
開始時 - 建立記錄
點選新增步驟 → 分配記錄。

步驟 5 - 您將看到一個新的步驟新增到工作流中。在此步驟中,我們將指定應將所有建立的聯絡人分配給的使用者。將步驟名稱輸入為將記錄分配給團隊。分配選項將預設為我們正在建立工作流的實體(在本例中為聯絡人)。點選查詢圖示。

步驟 6 - 在查詢視窗中,選擇您想要的任何使用者。您甚至可以選擇要將記錄分配到的特定團隊。點選新增。

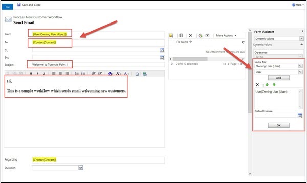
步驟 7 - 透過點選新增步驟 → 傳送電子郵件新增另一個步驟。在此步驟中,我們將配置向客戶傳送電子郵件。

步驟 8 - 將新增一個新的步驟。將其名稱輸入為向客戶傳送電子郵件。點選設定屬性。

步驟 9 - 在下一個配置電子郵件的視窗中,執行以下操作:
發件人 - 點擊發件人欄位。在右側面板上,選擇擁有使用者和使用者。點選新增 → 確定。
收件人 - 點選收件人欄位。在右側面板上,選擇聯絡人和聯絡人。點選新增 → 確定。
主題 - 輸入相關的主題。
正文 - 輸入相關的正文內容。

步驟 10 - 點選儲存,然後點選啟用。

步驟 11 - 在隨後出現的“流程啟用確認”彈出視窗中,點選啟用。

步驟 12 - 轉到聯絡人選項卡並建立新的聯絡人。儲存記錄以建立新的聯絡人後,您將看到“所有者”欄位設定為您在工作流中配置的使用者。此外,如果您點選“活動”選項卡,您將看到為此聯絡人建立了一個電子郵件活動。這確認工作流已成功執行。

工作流與外掛
工作流和外掛都可用於擴充套件和自動化 CRM 功能。在許多情況下,這兩種方法可以互換使用。例如,如果您有向客戶傳送電子郵件的簡單需求,則可以透過外掛或工作流來實現。
那麼,如何在建立工作流和外掛之間進行選擇呢?以下列表嘗試解釋這一點:
儘管外掛和工作流都可以用於運行同步和非同步邏輯,但通常建議將外掛用於同步邏輯,而將工作流用於非同步邏輯。
通常,為了實現複雜的業務邏輯,外掛優於工作流。當您希望實現相對簡單的功能(例如傳送電子郵件、分配使用者等)時,首選工作流。
外掛需要使用程式碼開發,而工作流可以直接由業務使用者配置,而無需任何工作流知識。
工作流可以按需執行。因此,如果存在使用者希望手動執行某些邏輯的需求,則工作流將是更好的選擇。
從效能影響來看,在請求頻率更高的場景中,同步外掛提供的效能(和吞吐量)優於即時工作流。
結論
本章向我們介紹了 CRM 的一項非常重要的功能——工作流。我們首先了解了同步/非同步工作流、訊息、範圍、步驟,最後查看了建立和執行工作流的實際示例。最後,我們看到了工作流和外掛之間的區別。