- DocumentDB 教程
- DocumentDB - 首頁
- DocumentDB - 簡介
- DocumentDB - 優勢
- DocumentDB - 環境設定
- DocumentDB - 建立賬戶
- DocumentDB - 連線賬戶
- DocumentDB - 建立資料庫
- DocumentDB - 列出資料庫
- DocumentDB - 刪除資料庫
- DocumentDB - 建立集合
- DocumentDB - 刪除集合
- DocumentDB - 插入文件
- DocumentDB - 查詢文件
- DocumentDB - 更新文件
- DocumentDB - 刪除文件
- DocumentDB - 資料建模
- DocumentDB - 資料型別
- DocumentDB - 限制記錄
- DocumentDB - 排序記錄
- DocumentDB - 索引記錄
- DocumentDB - 地理空間資料
- DocumentDB - 分割槽
- DocumentDB - 資料遷移
- DocumentDB - 訪問控制
- DocumentDB - 視覺化資料
- DocumentDB 有用資源
- DocumentDB - 快速指南
- DocumentDB - 有用資源
- DocumentDB - 討論
DocumentDB - SQL Server
JSON 檔案非常適合,它們可能可以直接匯入到 DocumentDB 中。但是,從 SQL Server 等關係資料庫匯入將需要某種轉換,這意味著我們需要以某種方式彌合 SQL Server 中規範化資料與其在 DocumentDB 中的反規範化表示之間的差距。
讓我們看一個簡單的示例,我們將看到遷移工具如何從 SQL Server 資料庫匯入資料。在這個示例中,我們將從 AdventureWorks 2014 資料庫匯入資料。AdventureWorks 是一個流行的示例資料庫,您可以按照以下步驟從 CodePlex 下載。
步驟 1 − 訪問 https://www.codeplex.com/
步驟 2 − 在搜尋框中搜索 AdventureWorks 2014。
步驟 3 − 選擇示例資料庫的推薦版本。
最簡單的下載是推薦的完整資料庫備份。
步驟 4 − 點選並儲存 zip 檔案到任何資料夾,並解壓縮包含資料庫備份檔案的 zip 檔案。
步驟 5 − 開啟 SQL Server Management Studio,連線到我的本地 SQL Server 例項並還原備份。
步驟 6 − 右鍵點選資料庫 → 還原資料庫。點選“瀏覽”按鈕。
您將看到以下視窗。
步驟 7 − 點選“新增”按鈕。
步驟 8 − 瀏覽資料庫備份檔案並點選確定。然後再次點選確定,還原過程開始。
我們成功地還原了資料庫。
好吧,這是一個大型資料庫,並且有很多表,所以讓我們看看檢視。
這看起來更易於管理,並且大多數檢視都是透過將多個相關表連線在一起實現的,所以讓我們看看名為 vStoreWithAddresses 的檢視,它在 Sales 架構中定義。
我們從連線所有表的檢視中進行選擇,並根據 AddressType 進行過濾,這僅為我們提供了主要辦事處。
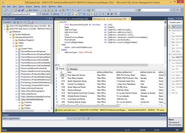
SELECT CAST(BusinessEntityID AS varchar) AS [id], Name AS [name], AddressType AS [address.addressType], AddressLine1 AS [address.addressLine1], City AS [address.location.city], StateProvinceName AS [address.location.stateProvinceName], PostalCode AS [address.postalCode], CountryRegionName AS [address.countryRegionName] FROM Sales.vStoreWithAddresses WHERE AddressType='Main Office'
執行上述查詢後,您將收到以下輸出。
讓我們啟動 GUI 版本的遷移工具。
步驟 1 − 在歡迎頁面上,點選“下一步”進入源資訊頁面。
步驟 2 − 從下拉選單中選擇 SQL 並指定資料庫連線字串。
步驟 3 − 點選“驗證”按鈕。
如果您指定了正確的連線字串,則它將顯示成功訊息。
步驟 4 − 輸入您要匯入的查詢。
步驟 5 − 點選“下一步”。
步驟 6 − 指定來自您的 DocumentDB 帳戶的連線字串,可以在 Azure 門戶中找到。
步驟 7 − 指定主連線字串,不要忘記在連線字串的末尾新增資料庫名稱。
步驟 8 − 指定要向其中新增 JSON 檔案的集合。
步驟 9 − 點選高階選項並向下滾動頁面。
步驟 10 − 指定索引策略,例如範圍索引策略。
步驟 11 − 點選“下一步”繼續。
步驟 12 − 再次點選“下一步”繼續。
步驟 13 − 在這裡您可以看到摘要,現在點選“匯入”按鈕。
它將開始匯入資料。完成後,您可以在 Azure 門戶中看到。