
- SAP HANA 教程
- SAP HANA - 首頁
- SAP HANA 簡介
- SAP HANA - 概述
- 記憶體計算引擎
- SAP HANA - Studio
- Studio 管理檢視
- SAP HANA - 系統監控
- SAP HANA - 資訊建模器
- SAP HANA - 核心架構
- SAP HANA 建模
- SAP HANA - 建模
- SAP HANA - 資料倉庫
- SAP HANA - 表格
- SAP HANA - 包
- SAP HANA - 屬性檢視
- SAP HANA - 分析檢視
- SAP HANA - 計算檢視
- SAP HANA - 分析許可權
- SAP HANA - 資訊組合器
- SAP HANA - 匯出和匯入
- SAP HANA 安全性
- SAP HANA - 安全性概述
- 使用者管理與維護
- SAP HANA - 身份驗證
- SAP HANA - 授權方法
- SAP HANA - 許可證管理
- SAP HANA - 審計
- SAP HANA 資料複製
- SAP HANA - 資料複製概述
- SAP HANA - 基於 ETL 的複製
- SAP HANA - 基於日誌的複製
- SAP HANA - DXC 方法
- SAP HANA - CTL 方法
- SAP HANA - MDX 提供程式
- SAP HANA SQL
- SAP HANA - SQL 概述
- SAP HANA - 資料型別
- SAP HANA - SQL 運算子
- SAP HANA - SQL 函式
- SAP HANA - SQL 表示式
- SAP HANA - SQL 儲存過程
- SAP HANA - SQL 序列
- SAP HANA - SQL 觸發器
- SAP HANA - SQL 同義詞
- SAP HANA - SQL 解釋計劃
- SAP HANA - SQL 資料分析
- SAP HANA - SQL 指令碼
- SAP HANA 有用資源
- SAP HANA - 問答
- SAP HANA - 快速指南
- SAP HANA - 有用資源
- SAP HANA - 討論
SAP HANA - Crystal Reports
企業版 Crystal Reports
在企業版 Crystal Reports 中,您可以使用資訊設計工具建立的現有關係連線來訪問 SAP HANA 資料。
您也可以使用資訊設計工具或 CMC 建立的 OLAP 連線連線到 SAP HANA。
Design Studio
Design Studio 可以使用資訊設計工具或 CMC 中建立的現有 OLAP 連線訪問 SAP HANA 資料,與 Office Analysis 相同。
儀表盤
儀表盤只能透過關係型 Universe 連線到 SAP HANA。在 SAP HANA 之上使用儀表盤的客戶應認真考慮使用 Design Studio 構建新的儀表盤。
Web Intelligence
Web Intelligence 只能透過關係型 Universe 連線到 SAP HANA。
SAP Lumira
Lumira 可以直接連線到 SAP HANA 分析檢視和計算檢視。它也可以透過使用關係型 Universe 的 SAP BI 平臺連線到 SAP HANA。
Office Analysis,OLAP 版
在 Office Analysis OLAP 版中,您可以使用在中央管理控制檯或資訊設計工具中定義的 OLAP 連線連線到 SAP HANA。
資源管理器
您可以使用 JDBC 驅動程式基於 SAP HANA 檢視建立資訊空間。
在 CMC 中建立 OLAP 連線
我們可以為所有想要在 HANA 檢視之上使用的 BI 工具建立 OLAP 連線,例如用於分析的 OLAP、企業版 Crystal Report 和 Design Studio。關係型連線透過 IDT 用於將 Web Intelligence 和儀表盤連線到 HANA 資料庫。
這些連線可以使用 IDT 和 CMC 建立,並且兩個連線都儲存在 BO 儲存庫中。
使用使用者名稱和密碼登入 CMC。
從連線的下拉列表中,選擇 OLAP 連線。它還會顯示在 CMC 中已建立的連線。要建立新連線,請轉到綠色圖示並單擊。

輸入 OLAP 連線的名稱和描述。多個使用者可以使用此連線連線到不同 BI 平臺工具中的 HANA 檢視。
提供程式 - SAP HANA
伺服器 - 輸入 HANA 伺服器名稱
例項 - 例項編號

它還提供連線到單個多維資料集(您也可以選擇連線到單個分析檢視或計算檢視)或完整 HANA 系統的選項。
單擊“連線”,並透過輸入使用者名稱和密碼選擇建模檢視。
身份驗證型別 - 在 CMC 中建立 OLAP 連線時,可以使用三種身份驗證型別。
預定義 - 使用此連線時,將不再詢問使用者名稱和密碼。
提示 - 每次都會詢問使用者名稱和密碼
SSO - 使用者特定
輸入使用者 - HANA 系統的使用者名稱和密碼,儲存後,新的連線將新增到現有的連線列表中。
現在開啟 BI 啟動板以開啟所有用於報表的 BI 平臺工具,例如 OLAP 版 Office Analysis,它將要求選擇連線。如果在建立此連線時已指定,則預設情況下它將顯示資訊檢視,否則單擊“下一步”,然後轉到資料夾→選擇檢視(分析檢視或計算檢視)。
SAP Lumira 與 HANA 系統的連線
從“開始”程式開啟 SAP Lumira,單擊“檔案”選單→“新建”→“新增新資料集”→“連線到 SAP HANA”→“下一步”

連線到 SAP HANA 和從 SAP HANA 下載的區別在於,它會將資料從 Hana 系統下載到 BO 儲存庫,並且資料重新整理不會隨著 HANA 系統中的更改而發生。輸入 HANA 伺服器名稱和例項編號。輸入使用者名稱和密碼→單擊“連線”。

它將顯示所有檢視。您可以使用檢視名稱搜尋→選擇檢視→下一步。它將顯示所有度量和維度。如果需要,您可以從這些屬性中選擇→單擊“建立”選項。
SAP Lumira 內有四個選項卡:
準備 - 您可以檢視資料並進行任何自定義計算。
視覺化 - 您可以新增圖形和圖表。單擊 X 軸和 Y 軸的“+”號以新增屬性。
組合 - 此選項可用於建立視覺化序列(故事)→單擊“板”以新增多個板→建立→它將在左側顯示所有視覺化。先拖動第一個視覺化,然後新增頁面,再新增第二個視覺化。
共享 - 如果它基於 SAP HANA,我們只能釋出到 SAP Lumira 伺服器。否則,您還可以將故事從 SAP Lumira 釋出到 SAP 社群網路 SCN 或 BI 平臺。
儲存檔案以供以後使用→轉到檔案-儲存→選擇本地→儲存
在 IDT 中建立關係連線以在 WebI 和儀表盤中使用 HANA 檢視 -
開啟資訊設計工具→轉到 BI 平臺客戶端工具。單擊“新建”→“專案”,輸入專案名稱→“完成”。

右鍵單擊專案名稱→轉到“新建”→選擇“關係連線”→輸入連線/資源名稱→“下一步”→從列表中選擇 SAP 以連線到 HANA 系統→SAP HANA→選擇 JDBC/ODBC 驅動程式→單擊“下一步”→輸入 HANA 系統詳細資訊→單擊“下一步”和“完成”。

您還可以透過單擊“測試連線”選項來測試此連線。

測試連線→成功。下一步是將此連線釋出到儲存庫以使其可用。
右鍵單擊連線名稱→單擊“將連線釋出到儲存庫”→輸入 BO 儲存庫名稱和密碼→單擊“連線”→“下一步”→“完成”→“是”。

它將建立一個具有 .cns 副檔名的新關係連線。
.cns - 連線型別表示安全的儲存庫連線,應將其用於建立資料基礎。
.cnx - 表示本地不安全的連線。如果您在建立和釋出 Universe 時使用此連線,則不允許您將其釋出到儲存庫。
選擇 .cns 連線型別→右鍵單擊它→單擊“新建資料基礎”→輸入資料基礎的名稱→“下一步”→單一源/多源→單擊“下一步”→“完成”。

它將在中間窗格中顯示 HANA 資料庫中的所有表以及模式名稱。
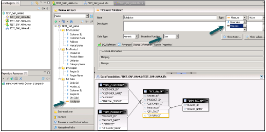
將 HANA 資料庫中的所有表匯入到主窗格以建立 Universe。使用 Dim 表中的主鍵連線 Dim 表和 Fact 表以建立模式。

雙擊連線並檢測基數→檢測→確定→在頂部儲存全部。現在,我們必須在資料基礎上建立一個新的業務層,該層將被 BI 應用工具使用。
右鍵單擊 .dfx 並選擇“新建業務層”→輸入名稱→“完成”→。它將自動顯示所有物件,位於主窗格下→。將維度更改為度量(根據需要更改型別-度量投影)→全部儲存。

右鍵單擊 .bfx 檔案→單擊“釋出”→到儲存庫→單擊“下一步”→“完成”→Universe 釋出成功。
現在從 BI 啟動板或 BI 平臺客戶端工具中的 Webi 富客戶端開啟 WebI 報表→“新建”→選擇 Universe→TEST_SAP_HANA→“確定”。

所有物件都將新增到查詢面板。您可以從左窗格中選擇屬性和度量,並將它們新增到結果物件。“執行查詢”將執行 SQL 查詢,並將以 WebI 中的報表形式生成輸出,如下所示。
