
- SAP業務工作流教程
- SAP業務工作流 - 首頁
- 介紹
- 挑戰
- 優勢/特性
- 層次
- 架構
- 流程、業務邏輯和人員的關聯
- 業務物件
- 啟動和終止
- 條件編輯器
- 管理
- 事件管理器管理
- 帶有錯誤的工作流
- 工作流配置
- 工作流構建器
- 匯入/匯出
- 建立步驟
- 業務物件構建器
- ABAP類
- 擴充套件通知
- 通知配置
- 與非SAP工作流應用程式的整合
- 通用工作列表
- 建立工作流
- 歸檔工作項
- 使用SWI2_DIAG診斷
- 使用事件跟蹤
- 事務
- 功能模組
- 工作職責
- SAP業務工作流資源
- 快速指南
- SAP業務工作流 - 資源
- SAP業務工作流 - 討論
SAP業務工作流 - 業務物件
在SAP業務工作流中,業務物件被定義為業務流程中實體的一組方法或事件。SAP系統中一些常見的業務物件包括:客戶、物料和供應商。透過使用業務物件,所有服務都以可執行方法的形式提供。
工作流中的物件表示SAP系統中的業務實體。常見的實體示例包括:採購訂單、物料、供應商等。
SAP系統中的物件執行以下功能:
業務物件透過將其劃分為較小的單元來降低SAP系統的複雜性。
透過使用業務物件,SAP系統中的不同元件可以相互通訊。
業務物件可用於RFC和工作流。
透過使用BAPI和業務物件,SAP系統可以與非SAP系統通訊。
SAP系統中業務物件的組成部分
SAP系統中的每個業務物件包含以下五個元件:
關鍵欄位
唯一物件鍵的規範 - 用於訪問BO的特定例項
關鍵欄位表示為一個或多個欄位的組合
顯示對底層應用程式表的引用
基於字元
您可以從其他非SAP系統讀取業務物件
您無法從外部更改業務物件
連線的關鍵欄位的最大長度可以為70個字元
屬性
兩種型別的屬性 - 虛擬(由BO程式設定)和資料庫欄位(由資料庫載入)
可以從SAP系統外部讀取屬性,但不能更改
BO的屬性顯示物件的屬性和特徵
屬性可以顯示為單行或多行
您可以擁有與例項無關或與例項相關的屬性
事件
事件包含BO外部的偵聽器,例如SAP工作流
它用於觸發或終止SAP工作流
它還顯示業務物件的發生變化
方法
方法可以分為兩種型別 - 同步(結果返回給呼叫程式)和非同步(結果可以使用事件返回給呼叫程式)
方法可以是與例項相關的或與例項無關的
方法包含異常和引數,例如單行/多行、可選/必填等。
介面型別
SAP系統中的業務物件可以繼承一個或多個介面
您可以擁有在介面中定義的方法,這些方法可以在工作流中的業務物件型別中重新定義
業務物件元件的狀態
開發中的BO可以具有不同的開發狀態:
建模 - 此狀態顯示BO僅被定義 - 即方法及其簽名
已實現 - 此狀態表示已完成ABAP實現,您可以將BO用於測試目的
已釋出 - 這表示該方法已可以使用
已棄用 - 這表示該方法/事件不再應使用
建立業務物件
步驟1 - 要建立業務物件,請使用業務物件構建器(T-Code - SWO1)。將彈出以下螢幕截圖。

步驟2 - 單擊建立。將開啟以下視窗。定義物件超型別。

步驟3 - 填寫所有其他詳細資訊。從搜尋列表中選擇應用程式,如下面的螢幕截圖所示。

步驟4 - 接下來,儲存包。將包儲存在“Z”包中,如下面的螢幕截圖所示。

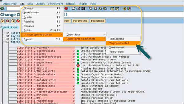
步驟5 - 要更改物件型別的釋出狀態,請轉到編輯→更改釋出狀態→物件型別→已實現。

步驟6 - 單擊物件型別並轉到編輯。再次更改釋出狀態,轉到更改釋出狀態→物件型別→已釋出。

步驟7 - 在以下視窗中,單擊方法→建立按鈕。將開啟一個彈出視窗,選擇“否”。傳遞方法名稱和描述,如下面的螢幕截圖所示,然後單擊勾號按鈕。

步驟8 - 現在,選擇建立的方法。轉到編輯→更改釋出狀態。在這裡,首先實現物件型別元件,然後釋出它。


步驟9 - 請注意,方法和BO前面的勾號表示它已成功建立。透過單擊建立按鈕向方法新增引數。

步驟10 - 導航到“程式”選項卡以向方法新增程式碼,如下面的螢幕截圖所示。單擊儲存按鈕儲存建立的物件。

委派業務物件
您還可以將此物件委派給其子型別。委派用於將原始業務物件替換為其子型別,您可以向其中新增其他事件/方法。
要委派業務物件,請導航到SWO1 T程式碼。設定→委派,如下面的螢幕截圖所示。
