- SAP BEx 教程
- SAP BEx - 首頁
- SAP BEx - 概述
- SAP BEx - 架構
- SAP BEx - 查詢設計器
- SAP BEx - 查詢設計器功能
- SAP BEx - Web
- SAP BEx - Web 整合
- SAP BEx - 分析器
- SAP BEx - 分析功能
- SAP BEx - 物件
- SAP BEx - 可訪問性模式
- SAP BEx - 資訊廣播
- SAP BEx - 與 BO 整合
- SAP BEx 有用資源
- SAP BEx - 快速指南
- SAP BEx - 有用資源
- SAP BEx - 討論
SAP BEx - 物件
在本章中,我們將詳細討論使用 BEx 物件。我們還將學習如何開啟和儲存物件。
Business Explorer – 使用 BEx 物件
在 Business Explorer 中,您可以建立多個物件,這些物件共同構成一個 Web 應用程式。在每個 BEx 工具中,您可以建立執行多種功能的不同物件。
BEx 查詢
BEx 查詢包含特徵和關鍵指標,可用於分析 BW 系統中的資料。查詢中的這些物件是從 InfoProvider 匯入的。這些查詢用於 BEx 應用程式。
您可以直接在 BEx Web 分析器或 BEx 分析器中的預設檢視中開啟 BEx 查詢,並且可以執行它們以在 BEx 分析器中建立計劃應用程式和資料分析。
在右側的“屬性”窗格下,您可以看到查詢屬性 -
- 描述
- 技術名稱
- 全域性設定
- 變數型別
- 處理方式
- 參考特徵
篩選器
篩選器用於應用資料限制,並確保某些使用者組擁有有限的資料訪問許可權。也可以為 InfoProvider 建立多個篩選器。篩選器可以在查詢設計器或計劃應用程式中應用於查詢。
要在查詢中應用篩選器,您可以將特徵或關鍵指標拖動到篩選器窗格。可以透過應用單值、值範圍或多值進一步限制這些篩選器。
變數
在查詢設計器中,您可以定義變數以在執行時傳遞值。它們可以用作 Web 應用程式和其他查詢中的佔位符。要為查詢中的任何物件定義變數,必須開啟**變數編輯器**。
您可以透過單擊查詢設計器中的以下選項開啟變數編輯器。此選項在所有元件的查詢屬性中可用,您可以在其中傳遞常量值。
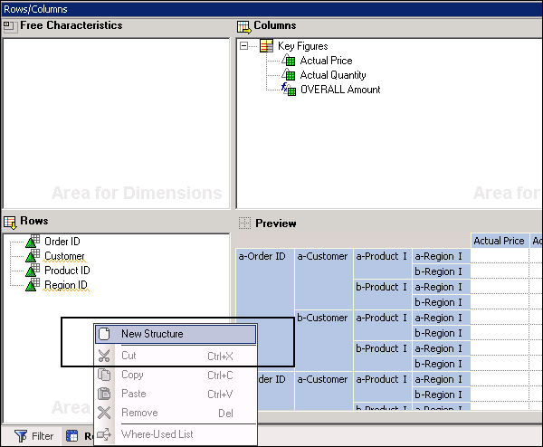
結構
BEx 查詢中的結構用於定義表格中的軸框架。當您定義結構時,它定義了 BEx 查詢中行和列中特徵和關鍵指標的順序。
要定義新結構,您需要導航到查詢設計器中的“行/列”部分→從上下文選單中選擇“新建結構”。
右鍵單擊“結構”,然後轉到“新建選擇”。在這裡,您可以新增關鍵指標和特徵,並且可以將它們新增到“行”和“列”部分下的“預覽”選項卡中。
您可以在不同的 Business Explorer 工具下管理各種其他物件。
- 查詢檢視
- 資料提供者
- 書籤
- 可重用 Web 專案
- 工作簿
- 廣播設定
- 儀表盤
Business Explorer – 開啟和儲存物件
在 Business Explorer 工具中,您可以開啟和儲存現有物件。您還可以重用在任何 Business Explorer 工具中建立的物件。
儲存和釋出查詢
在 BEx 查詢設計器中,您可以將查詢儲存到“收藏夾”資料夾或查詢設計器中的角色。要儲存查詢,請導航到“儲存”或“另存為”按鈕,如下面的螢幕截圖所示。
您還可以釋出查詢,以便其他使用者可以使用它,或者還可以釋出到門戶內容。
要釋出查詢,您需要導航到查詢設計器中的“釋出”選項。您還可以透過**BEx Broadcaster**共享查詢。
使用傳輸系統,也可以傳輸 BEx 物件。
儲存篩選器和重用篩選器
在查詢設計器中,您可以本地儲存篩選器或在任何其他上下文中重用它。要本地儲存篩選器,您可以儲存查詢。
要重用篩選器,您需要定義篩選器的技術名稱和描述。
以類似的方式,您還可以儲存和重用 Business Explorer 中的其他物件。可以儲存和重用的物件如下:-
- 查詢檢視
- 資料提供者
- 書籤
- 可重用 Web 專案
- 工作簿
- 廣播設定
- 儀表盤
在下一章中,我們將詳細瞭解 SAP Business Explorer 中的可訪問性模式。