
- 實體框架教程
- 實體框架 - 首頁
- 實體框架 - 概述
- 實體框架 - 架構
- 實體框架 - 環境設定
- 實體框架 - 資料庫設定
- 實體框架 - 資料模型
- 實體框架 - DbContext
- 實體框架 - 型別
- 實體框架 - 關係
- 實體框架 - 生命週期
- 實體框架 - 程式碼優先方法
- 實體框架 - 模型優先方法
- 實體框架 - 資料庫優先方法
- 實體框架 - 開發方法
- 實體框架 - 資料庫操作
- 實體框架 - 併發
- 實體框架 - 事務
- 實體框架 - 檢視
- 實體框架 - 索引
- 實體框架 - 儲存過程
- 實體框架 - 斷開連線的實體
- 實體框架 - 表值函式
- 實體框架 - 原生SQL
- 實體框架 - 列舉支援
- 實體框架 - 非同步查詢
- 實體框架 - 持久化
- 實體框架 - 投影查詢
- 實體框架 - 命令日誌
- 實體框架 - 命令攔截
- 實體框架 - 空間資料型別
- 實體框架 - 繼承
- 實體框架 - 遷移
- 實體框架 - 渴望載入
- 實體框架 - 延遲載入
- 實體框架 - 顯式載入
- 實體框架 - 驗證
- 實體框架 - 跟蹤更改
- 實體框架 - 彩色實體
- 實體框架 - 程式碼優先方法
- 實體框架 - 第一個示例
- 實體框架 - 資料註解
- 實體框架 - Fluent API
- 實體框架 - 種子資料庫
- 實體框架 - 程式碼優先遷移
- 實體框架 - 多個DbContext
- 實體框架 - 巢狀實體型別
- 實體框架資源
- 實體框架 - 快速指南
- 實體框架 - 有用資源
- 實體框架 - 討論
實體框架 - 檢視
檢視是一個包含透過預定義查詢獲得的資料的物件。檢視是一個虛擬物件或表,其結果集源自查詢。它與真實表非常相似,因為它包含資料列和行。以下是檢視的一些典型用途:
- 過濾基礎表的資料
- 出於安全目的過濾資料
- 集中分佈在多個伺服器上的資料
- 建立可重用的資料集
檢視的使用方式與表類似。要將檢視用作實體,首先需要將資料庫檢視新增到 EDM。將檢視新增到模型後,就可以像使用普通實體一樣使用它,但建立、更新和刪除操作除外。
讓我們看看如何從資料庫中將檢視新增到模型。
步驟 1 - 建立一個新的控制檯應用程式專案。

步驟 2 - 在解決方案資源管理器中右鍵單擊專案,然後選擇“新增”→“新建項”。

步驟 3 - 從中間窗格中選擇 ADO.NET 實體資料模型,並在“名稱”欄位中輸入名稱 ViewModel。
步驟 4 - 單擊“新增”按鈕,將啟動實體資料模型嚮導對話方塊。

步驟 5 - 選擇“從資料庫中選擇 EF 設計器”,然後單擊“下一步”按鈕。

步驟 6 - 選擇現有資料庫,然後單擊“下一步”。

步驟 7 - 選擇 Entity Framework 6.x,然後單擊“下一步”。

步驟 8 - 從資料庫中選擇表和檢視,然後單擊“完成”。

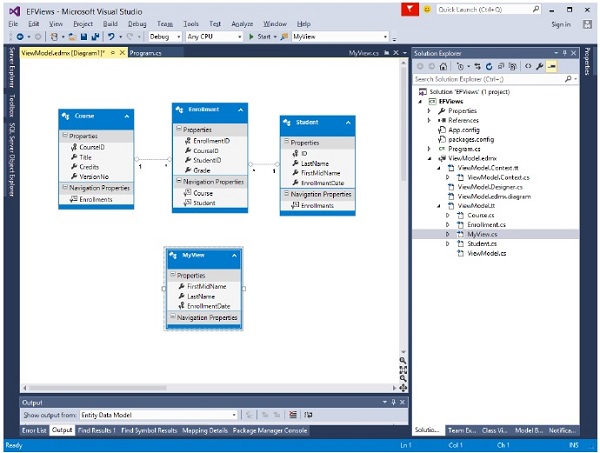
您可以在設計器視窗中看到已建立檢視,並且可以將其作為實體在程式中使用。
在解決方案資源管理器中,您還可以看到從資料庫生成的 MyView 類。
讓我們來看一個從檢視中檢索所有資料的示例。程式碼如下:
class Program { static void Main(string[] args) { using (var db = new UniContextEntities()) { var query = from b in db.MyViews orderby b.FirstMidName select b; Console.WriteLine("All student in the database:"); foreach (var item in query) { Console.WriteLine(item.FirstMidName + " " + item.LastName); } Console.WriteLine("Press any key to exit..."); Console.ReadKey(); } } }
執行上述程式碼後,您將收到以下輸出:
All student in the database: Ali Khan Arturo finand Bill Gates Carson Alexander Gytis Barzdukas Laura Norman Meredith Alonso Nino Olivetto Peggy Justice Yan Li Press any key to exit...
我們建議您逐步執行上述示例,以便更好地理解。
廣告