
- Talend 教程
- Talend - 首頁
- Talend - 簡介
- Talend - 系統要求
- Talend - 安裝
- Talend Open Studio
- Talend - 資料整合
- Talend - 模型基礎
- 資料整合元件
- Talend - 作業設計
- Talend - 元資料
- Talend - 上下文變數
- Talend - 作業管理
- Talend - 處理作業執行
- Talend - 大資料
- Hadoop 分散式檔案系統
- Talend - MapReduce
- Talend - 使用 Pig
- Talend - Hive
- Talend 有用資源
- Talend - 快速指南
- Talend - 有用資源
- Talend - 討論
Talend - 作業設計
這是業務模型的技術實現/圖形表示。在這個設計中,一個或多個元件相互連線以執行資料整合流程。因此,當您在設計面板中拖放元件並使用聯結器連線它們時,作業設計會將所有內容轉換為程式碼,並建立一個完整的可執行程式,形成資料流。
建立作業
在資源庫視窗中,右鍵單擊“作業設計”,然後單擊“建立作業”。

提供作業的名稱、用途和說明,然後單擊“完成”。

您會看到您的作業已在“作業設計”下建立。

現在,讓我們使用此作業新增元件、連線和配置它們。在這裡,我們將採用 Excel 檔案作為輸入,並生成具有相同資料的 Excel 檔案作為輸出。
向作業新增元件
調色盤中有幾個元件可供選擇。還有一個搜尋選項,您可以在其中輸入元件的名稱來選擇它。

由於這裡我們採用 Excel 檔案作為輸入,因此我們將從調色盤中將 tFileInputExcel 元件拖放到設計器視窗。

現在,如果您單擊設計器視窗的任何位置,都會出現一個搜尋框。找到 tLogRow 並選擇它以將其帶入設計器視窗。

最後,從調色盤中選擇 tFileOutputExcel 元件,並將其拖放到設計器視窗。

現在,元件的新增已完成。

連線元件
新增元件後,必須連線它們。右鍵單擊第一個元件 tFileInputExcel,然後繪製一條主線到 tLogRow,如下所示。

同樣,右鍵單擊 tLogRow,然後在 tFileOutputExcel 上繪製一條主線。現在,您的元件已連線。


配置元件
在作業中新增和連線元件後,需要配置它們。為此,雙擊第一個元件 tFileInputExcel 以配置它。在“檔名/流”中提供輸入檔案的路徑,如下所示。
如果您的 Excel 檔案第一行包含列名,請在“標題”選項中輸入 1。

單擊“編輯模式”,並根據您的輸入 Excel 檔案新增列及其型別。新增模式後,單擊“確定”。

單擊“是”。

在 tLogRow 元件中,單擊“同步列”,並選擇要從中生成行的模式。這裡我們選擇了“基本模式”,欄位分隔符為“,”。

最後,在 tFileOutputExcel 元件中,提供要儲存輸出 Excel 檔案的路徑

以及工作表名稱。**單擊“同步列”。**
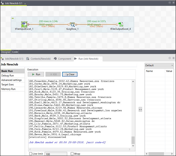
執行作業
完成新增、連線和配置元件後,您就可以執行 Talend 作業了。單擊“執行”按鈕開始執行。


您將在基本模式下看到輸出,分隔符為“,”。

您還可以看到您的輸出已儲存為 Excel 檔案,路徑為您提到的輸出路徑。
