- SAP Universe Designer 教程
- SAP Universe Designer - 首頁
- SAP Universe Designer - 簡介
- SAP Universe Designer - 物件型別
- SAP Universe Designer - 使用者介面
- 建立、編輯和儲存
- 建立引數
- 建立模式
- 表瀏覽器
- 使用派生表
- 使用公式欄
- Universe構建
- 值列表 (LOV)
- OLAP 資料來源
- 使用連線嚮導
- 建立計算度量
- 聚合感知
- 部署Universe
- 管理Universe訪問許可權
- 使用者和組
- UDT 與 IDT 比較
- unv 檔案到 unx 檔案
- 工作職責
- SAP Universe Designer 資源
- SAP Universe Designer - 快速指南
- SAP Universe Designer - 資源
- SAP Universe Designer - 討論
SAP Universe Designer - 使用派生表
使用派生表,您可以限制Universe中從表返回的資料。派生表是基於Universe級別的SQL查詢建立的,可以在建立Universe時用作邏輯表。
以下是Universe中使用派生表的優勢:
派生表可用於執行復雜的計算
它們用於減少資料庫彙總欄位的維護。無需在Universe中使用聚合表,您可以使用派生表來返回相同的資料。
向Universe新增派生表
要向Universe新增派生表,請導航到“插入”→“派生表”。
這將開啟派生表對話方塊。您需要輸入派生表名稱和SQL查詢以選擇派生表中的資料。您還可以使用表和列以及運算子和函式來建立派生表的表示式。
派生表將與物理資料庫表一起出現在模式中,您可以基於派生表構建物件。
您可以單擊“檢查語法”按鈕來驗證SQL表示式。
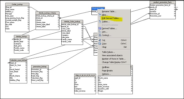
編輯派生表
要編輯派生表,您需要在UDT模式中右鍵單擊該表,然後從快捷選單中選擇“編輯派生表”,如下所示:
刪除派生表
在Universe模式窗格中,選擇要刪除的派生表,然後使用刪除鍵刪除該表。
您還可以建立一個巢狀派生表,該表派生自現有的派生表。要建立巢狀派生表,您需要根據派生表輸入巢狀派生表的SQL表示式。您還可以使用@DerivedTable函式作為巢狀派生表中派生表的引用。此函式@DerivedTable(Derived_table_name)包含在派生表編輯器的函式目錄中。
您還可以重新命名派生表,新名稱將在引用它的所有其他派生表中更新。要重新命名,請選擇派生表並右鍵單擊“重命名錶”。
廣告