
- Robot Framework 教程
- Robot Framework - 首頁
- Robot Framework - 概述
- 環境設定
- Unix 和 Linux 安裝
- RIDE 簡介
- 使用 RIDE 建立第一個測試用例
- 編寫和執行測試用例
- 關鍵字和資料驅動測試用例
- 使用 Selenium 庫操作瀏覽器
- 操作文字框
- 操作單選按鈕
- 操作複選框
- 操作下拉選單
- 使用關鍵字
- 使用變數
- 使用命令列
- 使用測試設定和測試拆卸
- 使用內建庫
- 使用外部資料庫庫
- 使用 Robot Framework 測試登入頁面
- Robot Framework 有用資源
- Robot Framework - 快速指南
- Robot Framework - 有用資源
- Robot Framework - 討論
使用外部資料庫庫
我們已經瞭解瞭如何使用 Selenium 庫。Selenium 庫的詳細安裝/匯入過程在章節“使用 Selenium 庫操作瀏覽器”中討論。
本章將討論資料庫庫,以及如何使用 Robot Framework 連線和測試資料庫。
訪問 Robot Framework 網站 https://robotframework.org/ 並點選庫,如下所示:

點選庫後,您將被重定向到如下所示的螢幕:

庫被分為標準庫、外部庫和其他庫。
本章我們將重點介紹外部庫。點選外部庫後,將出現以下螢幕:

它顯示了 Robot Framework 支援的外部庫列表。在這裡,我們將更多地關注資料庫庫 (Python)。以上截圖中已對此進行了突出顯示。
點選資料庫庫 (Python) 後,您將被重定向到顯示安裝說明的螢幕,如下面的截圖所示:

我們可以使用 pip 安裝資料庫庫,命令如下:
pip install -U robotframework-databaselibrary
在命令列中執行上述命令,如下所示:

庫儲存在 python lib 資料夾中,如下所示:

安裝完成後,下一步是在專案中匯入庫並在測試用例中使用它。
匯入資料庫庫
使用命令列中的ride.py開啟 RIDE 並建立用於測試資料庫的專案。

點選新建專案併為專案命名。

點選確定儲存專案。
點選“新增匯入”下面的“庫”。


輸入庫名稱為 DatabaseLibrary,如下所示,然後點選確定。

儲存後,庫顯示如下:

我們將使用 MySQL 資料庫。要使用 MySQL,我們需要安裝模組。
命令
pip install pymysql

現在在建立的專案下建立測試用例。

點選新建測試用例:

輸入測試用例的名稱並點選確定。
我們將使用現有的名為 customers 的資料庫。
我們將使用 phpMyAdmin 來顯示 customer 資料庫:

我們有一個名為 customer 的表,其中資料分佈在 6 行中。現在我們將編寫一個測試用例,連線到 MySQL 資料庫 customers 並從 customer 表中獲取資料。
在開始之前,我們將建立標量變數來儲存dbname、dbuser、dbpasswd、dbhost、dbport 和 queryresult 等資料。以下是建立的變數及其值:

連線到資料庫的命令是:
Connect To Database pymysql ${dbname} ${dbuser} ${dbpasswd} ${dbhost} ${dbport}

我們將新增更多測試用例,如下所示:

以下是詳細資訊:
*** Settings *** Library DatabaseLibrary *** Variables *** ${dbname} customers ${dbuser} root ${dbpasswd} admin ${dbhost} localhost ${dbport} 3306 @{queryResults} *** Test Cases *** TC1 Connect To Database pymysql ${dbname} ${dbuser} ${dbpasswd} ${dbhost} ${dbport} Table Must Exist customer Check If Exists In Database SELECT * FROM customer @{queryResults} Query SELECT * FROM customer Log @{queryResults}[0]
我們已連線到資料庫,檢查了 customer 表是否存在於資料庫中,執行了查詢並記錄了查詢的詳細資訊。
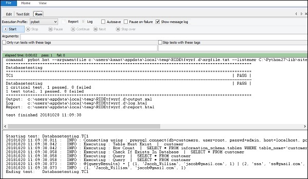
我們將執行測試用例並檢視輸出。

查詢結果顯示了表中的結果。
日誌詳細資訊

TC1 的詳細資訊

結論
我們已經瞭解瞭如何匯入資料庫庫以及如何安裝它。現在我們知道了如何在 Robot Framework 中連線到 MySQL 資料庫並測試表。