- SoapUI 教程
- SoapUI - 首頁
- Soap 基礎
- SOAP - 簡介
- SOAP - 訊息
- SOAP - 什麼是 REST?
- SoapUI 基礎
- SoapUI - 簡介
- SoapUI - 功能
- SoapUI - NG Pro
- SoapUI - 安裝與配置
- SoapUI - WSDL
- SoapUI - 專案
- SoapUI - 測試套件
- SoapUI - 測試用例
- SoapUI - 測試步驟
- SoapUI - 請求與響應
- SoapUI - 屬性
- SoapUI - 屬性傳遞
- SoapUI - 日誌面板
- SoapUI - 斷言
- SoapUI - 故障排除
- SoapUI - 效能測試
- SoapUI - 負載測試
- SoapUI - RESTful Web 服務
- SoapUI - JDBC 連線
- SoapUI - JDBC 屬性
- SoapUI - JDBC 斷言
- SoapUI 有用資源
- SoapUI - 快速指南
- SoapUI - 有用資源
- SoapUI - 討論
SoapUI - 專案
SoapUI 專案是所有 SoapUI 測試的中心點。建立專案後,使用者可以建立和執行功能測試、負載測試、建立模擬服務等等。
在本章中,我們將討論兩件事 - 如何 -
- 建立 SOAP 專案
- 新增 WSDL
建立 SOAP 專案
步驟 1 - 在螢幕左側的導航器中,右鍵單擊“專案”並選擇“新建 SOAP 專案”。
或者轉到檔案並選擇新建 Soap 專案。
選擇後,將開啟一個新的彈出視窗 - 新建 Soap 專案。
步驟 2 - 專案名稱:輸入專案名稱 - 它是使用者輸入欄位。初始 WSDL:這不是強制性的。這取決於使用者。使用者可以提供 WSDL 或在建立專案後新增。
在本例中,我們建立一個專案並在稍後新增 WSDL。
步驟 3 - 單擊確定。它將建立一個新專案,並且將在左側導航面板中可見。
新增 WSDL
SOAP 專案基於 WSDL。不必從匯入 WSDL 開始,但它使測試更容易,因為 WSDL 包含測試 Web 服務所需的所有資訊,例如有關請求和響應的資訊、它們包含的內容等等,從而簡化了 SoapUI 測試。
步驟 1 - 要新增 WSDL,請右鍵單擊專案名稱(SOAP – 示例)並選擇新增 WSDL。
選擇後,將顯示 WSDL 嚮導。
步驟 2 - WSDL 位置:輸入 WSDL 為 http://www.webservicex.com 或從計算機中瀏覽。
步驟 3 - 輸入 WSDL 後,將啟用 3 個複選框 - 建立請求、建立測試套件、建立模擬服務。根據需要,使用者可以選擇一個或多個複選框。
預設情況下,選中建立請求的複選框。
步驟 4 - 單擊確定。WSDL 已成功新增到專案中。可以透過觀察左側導航面板進行驗證。在專案內部,有多個操作,並且根據 WSDL 添加了請求。
詳細資訊檢視
要獲取有關專案的更多詳細資訊,請雙擊專案名稱,它將開啟一個包含各種詳細資訊的新視窗。
在“概述”選項卡中,提供了各種資訊,例如 -
檔案路徑 - 它顯示儲存的專案 xml 的位置。
介面摘要 - 與之關聯的介面名稱和 WSDL。
測試摘要 - 它顯示新增到專案的測試套件、測試用例、測試步驟、斷言。
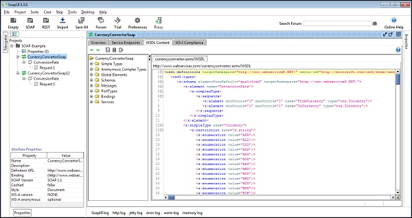
使用者可以雙擊介面名稱以獲取介面詳細資訊。它將開啟一個新視窗並顯示與 WSDL 相關的的資訊。這些對於瀏覽和檢查 WSDL 非常有用。
在“概述”選項卡中,它列出了 WSDL 定義、定義部分和操作詳細資訊。
類似地,“服務端點”列出了端點的詳細資訊。
在“WSDL 內容”選項卡中,以 XML/schema 格式提供了 WSDL 的所有詳細資訊,如下面的螢幕截圖所示。