如何在 Excel 中使用條件格式根據顏色計數/求和單元格?
您可以根據某些條件(例如顏色)使用強大的條件格式工具視覺突出顯示單元格。利用此功能,您可以根據分配給某些單元格的顏色進行計算,以及突出顯示關鍵資料點。在本課中,我們將逐步引導您完成根據單元格顏色進行計數或求和的過程。無論您是 Excel 新手還是經驗豐富的使用者,本文都將向您展示如何充分利用條件格式來有效地分析和處理資料。
在我們開始之前,請確保您對 Excel 和可用的格式選項有基本的瞭解。本指南假設您已經熟悉電子表格的基本概念,並且能夠熟練使用 Excel 的使用者介面。因此,讓我們開始吧,看看如何使用 Excel 中的條件格式根據顏色來計數或求和單元格!
根據顏色使用條件格式計數/求和單元格
在這裡,我們將首先建立一個 VBA 模組,然後執行它來完成任務。因此,讓我們看看一個簡單的過程,瞭解如何使用 Excel 中的條件格式根據顏色計數或求和單元格。
步驟 1
考慮一個 Excel 工作表,其中包含一系列具有不同填充顏色的單元格,類似於下圖所示。

首先,右鍵單擊工作表名稱,然後選擇“檢視程式碼”以開啟 VBA 應用程式。
右鍵點選 > 檢視程式碼。
步驟 2
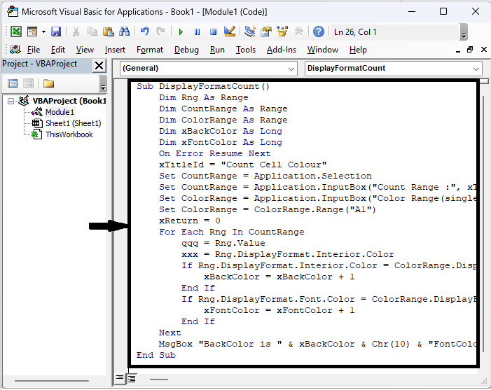
然後單擊“插入”,選擇“模組”,並將以下程式碼複製到文字框中。
插入 > 模組 > 複製。
程式碼
Sub DisplayFormatCount()
Dim Rng As Range
Dim CountRange As Range
Dim ColorRange As Range
Dim xBackColor As Long
Dim xFontColor As Long
On Error Resume Next
xTitleId = "Count Cell Colour"
Set CountRange = Application.Selection
Set CountRange = Application.InputBox("Count Range :", xTitleId, CountRange.Address, Type: = 8)
Set ColorRange = Application.InputBox("Color Range(single cell):", xTitleId, Type: = 8)
Set ColorRange = ColorRange.Range("A1")
xReturn = 0
For Each Rng In CountRange
qqq = Rng.Value
xxx = Rng.DisplayFormat.Interior.Color
If Rng.DisplayFormat.Interior.Color = ColorRange.DisplayFormat.Interior.Color Then
xBackColor = xBackColor + 1
End If
If Rng.DisplayFormat.Font.Color = ColorRange.DisplayFormat.Font.Color Then
xFontColor = xFontColor + 1
End If
Next
MsgBox "BackColor is " & xBackColor & Chr(10) & "FontColor is " & xFontColor
End Sub

步驟 3
現在單擊 F5 執行模組,選擇單元格範圍,然後單擊“確定”。

步驟 4
然後選擇單個單元格,然後單擊“確定”。

然後您會看到結果將彈出。這就是如何在使用條件格式的情況下根據顏色進行計數。
結論
在本教程中,我們使用了一個簡單的示例來演示如何在 Excel 中使用條件格式根據顏色計數或求和單元格,以突出顯示特定資料集。
廣告
資料結構
網路
關係型資料庫管理系統
作業系統
Java
iOS
HTML
CSS
Android
Python
C 程式設計
C++
C#
MongoDB
MySQL
Javascript
PHP