SAP HANA Cloud 快速指南



SAP HANA Cloud - 概述

SAP HANA Cloud 平臺是基於雲的資料庫服務,作為平臺即服務託管,並在單個雲解決方案中提供記憶體中 HANA 資料庫管理功能,以滿足所有應用程式需求。您可以體驗 HANA 資料庫在雲平臺上的強大功能。您可以將您的本地環境擴充套件到 HANA 雲,也可以將 HANA 雲作為獨立解決方案來部署以滿足資料需求。

作為基於雲的資料庫平臺,您可以整合來自不同流和源的資料,記憶體引擎允許您根據即時資料做出更快的決策。使用 SAP HANA Cloud,您可以在一個地方儲存、訪問和執行資料處理,並且 HANA 列式資料處理能夠即時處理資料。它為您提供軟體更新、彈性、較低的擁有成本等優勢,以維護平臺。

SAP Replication

此圖描述了 SAP HANA Cloud 平臺的關鍵功能。藉助 SAP HANA Cloud,您可以將執行在雲平臺上的 SAP 應用程式繫結到 HANA 資料庫。您還可以管理如何使用 HANA Cloud 平臺中提供的各種使用者介面工具訪問 HANA 資料庫。

以下是使用 HANA Cloud 的主要優勢:

  • 自動軟體更新
  • 較低的擁有成本
  • 彈性
  • 使用 HANA Cloud 工具輕鬆訪問資料庫

SAP HANA Cloud - 優勢

SAP HANA Cloud 平臺使您能夠即時訪問儲存在 HANA 資料庫中的資料,並繫結託管在雲端或本地的應用程式。HANA Cloud 提供更好的效率、治理和合規性、較低的擁有成本和更快的投資回報率。SAP HANA 記憶體中基於列的資料庫提高了靈活性、記憶體、效能和即時資料視覺化。

以下是使用 SAP HANA Cloud 平臺的主要優勢:

  • 並行處理、效能最佳化和整合
  • 高可用性和恢復
  • 自動擴充套件和易於擴充套件的基礎設施
  • 管理資料庫工作負載
  • 輕鬆監控系統狀態、服務和效能
  • 公開 HANA Cloud 中的資料
  • 從各種平臺(如 Windows、Linux 和 MacOS)訪問 SAP HANA Cloud。
  • 使用過程和儲存過程輕鬆建立資料庫物件
  • 使用診斷工具輕鬆診斷錯誤
  • 使用 SAP Cloud 和 Web IDE 應用程式中的內建工具建立資料模型
CLOUD INFRASTRUCTURE

輕鬆整合

您可以輕鬆地將來自本地應用程式、非 SAP 和 SAP 應用程式的資料整合到基於雲的 HANA 平臺。您可以輕鬆管理生命週期服務、即時業務流程、HANA 應用程式平臺、某些流程的自動化以及 HANA Cloud 和本地應用程式之間的安全連線。

強大的安全功能

透過強大的基於角色的認證,您可以輕鬆定義只有合適的人員才能訪問正確的資料。您可以為開發人員配置單點登入身份驗證,並使用整個生命週期管理身份。

並行處理

基於列儲存,SAP HANA 平臺允許您執行資料的並行和多處理。由於高效的 HANA 處理引擎,所有聚合都可以在執行時執行。

儲存

HANA 基於列的儲存允許您儲存大量資料,管理非結構化資料,並將資料庫繫結到雲。

預測分析

透過使用記憶體引擎,業務使用者可以訪問即時資料並執行不同的分析功能:

  • 業務洞察的預測分析
  • 持續的即時分析

SAP HANA Cloud - 架構

SAP HANA Cloud 是一個平臺即服務解決方案,為雲應用程式的開發和執行時提供基於記憶體的列式資料庫引擎。開發人員可以輕鬆地在 HANA 資料庫之上建立可擴充套件、互動式和高效的應用程式。

開發人員可以在 SAP HANA Cloud 平臺上使用不同的場景進行應用程式開發:

按需雲解決方案的可擴充套件性

對於已經在雲中執行的現有應用程式,輕鬆擴充套件解決方案,並根據需要擴充套件基礎設施。

本地解決方案的可擴充套件性

對於在本地資料中心執行的現有應用程式,您可以將現有應用程式擴充套件到雲端。這被稱為應用程式開發的混合方法。

新的基於雲的解決方案

構建在基於雲的平臺上執行的新自定義應用程式。

在下圖中,您可以看到 SAP HANA Cloud 平臺的基本方法:

CLOUD ENGINE

SAP HANA Cloud 平臺中的元件

在 SAP HANA Cloud 平臺中,您擁有以下關鍵元件:

  • SAP HANA 資料庫
  • SAP HANA 應用程式服務
  • 開發人員體驗

SAP HANA 資料庫服務

在 HANA Cloud 平臺服務的底部,您擁有記憶體中 HANA 資料庫,其中資料可以以行和列格式儲存。HANA 資料庫是一個功能齊全的應用程式平臺,允許您對文字、圖形和空間資料執行分析,以及資料操作(如預測分析)等。

SAP HANA 應用程式服務

在 HANA Cloud 平臺上,開發人員可以構建基於 XS 的雲平臺應用程式,無需支付任何額外費用。

開發人員體驗

要開始在基於 HANA 的平臺上進行應用程式開發,開發人員應設定一些先決條件才能使用基於雲的平臺,例如基於 Eclipse 的功能。SAP HANA 本地儲存擴充套件在 HANA Cloud 中預設啟用。資料庫開發人員可以選擇特定的表和列來使用本地儲存。NSE 的初始大小為 HANA Cloud 例項記憶體大小的 10%,但是可以在例項建立後更改。

例如,

SAP HANA 記憶體 NSE 緩衝區快取 SAP HANA 記憶體中資料(壓縮) NSE 資料卷大小 SAP HANA 資料庫資料總大小
60 GB 6 GB 30 GB - 6 GB (24 GB) 48 GB 72 GB

SAP HANA Cloud - 主要功能

SAP HANA Cloud 基於 Business Technology Platform 並由強大的 HANA 記憶體資料庫引擎提供支援。以下是 HANA Cloud 的主要功能:

強大的雲平臺

HANA Cloud 提供較低的總擁有成本和雲平臺內的彈性。即時處理儲存在 HANA 資料庫中的資料和分析報告。

集中儲存

來自多個數據源的資料集中儲存。簡化和最佳化所有資料在一個儲存解決方案中的訪問。使用 SAP HANA 智慧資料整合和虛擬化選項修復資料重複等問題。

高效能

輕鬆擴充套件/縮減,無需額外費用,並處理事務和分析資料。高計算和儲存能力。

應用程式開發

使用 HANA Cloud,您可以輕鬆開發 SAP 和自定義應用程式。可擴充套件的查詢引擎和支援。

安全

資料保護功能、安全日誌記錄和系統事件和日誌的分析。

SAP Instances

SAP HANA Cloud 平臺可以與以下 3 個主要功能一起使用:

  • SAP Analytics Cloud
  • SAP Data Warehouse Cloud
  • SAP HANA Cloud
Cloud Platform

SAP HANA Cloud - 啟用試用

SAP 提供 30 天的 HANA Cloud 免費試用,可以延長至 365 天。它包括入門場景,您可以將您的本地解決方案擴充套件到雲端,也可以使用 HANA Cloud 作為部署應用程式的單一解決方案。

要開始您的 30 天免費試用,請訪問此 URL:www.sap.com

Cloud Trial

點選“開始 30 天試用”,設定試用包括 3 個步驟:

  • 註冊
  • 驗證您的電子郵件
  • 訪問所有資源

對於註冊,您需要提供有效的電子郵件地址、名字、姓氏、公司、國家/地區、電話號碼和與 SAP 的關係。在註冊時提供密碼,並在接受條款和條件後,點選提交按鈕。

如果您已經是現有使用者,您可以使用右側的登入選項直接登入到 HANA Cloud 平臺。

Loggin Details

完成註冊後,您將在您提供的電子郵件 ID 上收到一封歡迎電子郵件。它指導您使用以下選項訪問 HANA Cloud URL 登入:

SAP BTP 試用主頁 -> 接下來點選“輸入您的試用帳戶”按鈕。這將帶您進入 SAP Business Technology Platform Cockpit。

SAP Trial

點選“試用”子帳戶磁貼。

SAP Account

在“空間”下,點選“dev”空間,如下所示:

Create Space

訪問您的試用選項 -> 一旦您點選任何連結,它將帶您進入登入頁面,您需要在其中輸入註冊步驟中提供的電子郵件 ID 和密碼。

Registration Step

接下來是接受 SAP BTP 試用的法律免責宣告,如下所示 -> 接受。這將載入 SAP BTP Cockpit,您將進入以下頁面。

Terms Conditions

登入後,您將看到 SAP BTP Cockpit 主頁,其中包含您的全域性帳戶號。點選右上角的圖示以檢視試用期的有效期。當您的試用期到期時,您在 HANA Cloud 上託管的應用程式將停止工作,但您的資料不會被刪除。您可以選擇將試用期延長至 365 天,如下所示:

Global Account

試用賬戶通常推薦用於個人使用和功能探索,不適用於生產或團隊使用。試用賬戶中對平臺資源和服務的訪問許可權有限制,您可以探索SAP BTP平臺的基本功能。以下是與HANA Cloud試用賬戶相關的關鍵功能:

  • SAP在多個區域提供BTP試用賬戶。當您登入試用賬戶時,它會顯示建立賬戶的區域。
  • 使用試用賬戶允許您根據需要建立目錄。
  • 試用賬戶還允許您使用生產和測試服務。
  • 也可以在BTP試用平臺上管理成員。
  • SAP在試用賬戶中提供4GB的記憶體用於探索應用程式開發和8GB的例項記憶體。
  • 您可以使用雲聯結器配置2個本地系統。
  • 在試用賬戶中,SAP不提供關於雲平臺可用性的SLA,因為它僅推薦用於個人使用。
  • 在HANA Cloud中,應用程式會每天自動停止以管理效能,您需要手動重新啟動應用程式。

SAP HANA Cloud - 價格詳情

導航到此URL → www.sap.com → 向下滾動並選擇購買SAP HANA Cloud。

Business Development

購買SAP HANA Cloud企業版有4個步驟。

  • 您的選擇
  • 購買者資訊
  • 付款資訊
  • 確認
SAP Store

要進行選擇,請在下面輸入產品名稱並搜尋。這將載入SAP Store中所有匹配的可用選項。選擇SAP HANA Cloud並提供所需的詳細資訊,這將啟用您的企業HANA Cloud賬戶。

SAP Product

SAP HANA Cloud - 與其他應用程式整合

SAP HANA雲平臺即服務提供了一種簡單的方法,可以將您現有的SAP和非SAP應用程式整合到您的業務環境中。可以使用不同的場景將HANA Cloud平臺與本地和雲應用程式整合。

以下是一些常見的場景:

SAP Cloud Platform雲聯結器

用於將本地系統與雲應用程式進行點對點連線,無需任何中間設定。當您需要將本地託管的資料庫中的資料複製到雲平臺上執行的HANA資料庫時使用。

HANA雲集成(HCI)

HCI是一種平臺即服務軟體,允許開發人員將雲應用程式整合到現有環境中。當您需要連線多個獨立的系統/應用程式時,通常建議使用它。您可以連線:

  • 雲到雲
  • 雲到本地
  • 本地到本地
  • 混合模式

SAP Cloud Platform身份驗證

這通常用於B2B、B2C場景中,您為使用者提供管理自助服務功能的功能,例如自助註冊、忘記密碼功能、使用者配置檔案功能(更改密碼、移動裝置啟用、使用者賬戶啟用)等。

SAP Cloud Platform OData供應

用於使用OData通道連線和公開業務系統資料。一個簡單的UI應用程式,用於使用者參與並從後端系統獲取資料。

SAP HANA Cloud - 聯結器 (HCC)

要將您的HANA Cloud平臺與本地系統連線,您可以安裝HANA Cloud聯結器並將其配置為與HANA Cloud平臺通訊。HANA Cloud聯結器是訪問本地NetWeaver Gateway和使用IDE開發自定義應用程式所必需的。要將HANA Cloud聯結器與SAP HANA Cloud平臺一起使用,您必須擁有HANA Cloud賬戶。

安裝HANA雲聯結器

您可以從此連結下載HANA Cloud聯結器HCC v2.9或更高版本:https://tools.hana.ondemand.com/

Cloud Connector

作為先決條件,您應該在您的VM/本地系統上安裝了JAVA JDK,或者您也可以安裝SAP JDK8。預設情況下,它使用埠8443並繼續安裝步驟。

安裝HCC後,您必須透過導航到系統上的Services.msc來啟動聯結器服務。

Cloud Connector

要訪問HANA Cloud聯結器管理員,請導航到此URL:https://:8443./

  • 預設使用者名稱 - administrator
  • 預設密碼 - manage
Connector Loggin

在SAP HANA Cloud管理員頁面上,您需要提供雲平臺環境的詳細資訊。需要以下資訊:

  • 環境 - 從下拉列表中選擇hanatrial.ondemand.com
  • 賬戶名稱 - 提供“使用者ID”,包括trial
  • 顯示名稱 - 與賬戶名稱相同
  • 賬戶使用者 - 提供雲“使用者ID”,不包括trial
  • 提供HANA Cloud平臺的密碼以完成連線
  • HTTPS代理 - 環境需要代理詳細資訊才能訪問網際網路,請根據要求提供詳細資訊
Connector Administrator

連線本地 NW 系統

您可以配置您的HANA Cloud聯結器以連線到您的本地NetWeaver Gateway系統。安裝HANA Cloud聯結器後,導航到管理員頁面,然後單擊左側選單中的“雲到本地”選項。

Access Control

要新增本地閘道器,請單擊“+”圖示,如圖所示,這將開啟一個新視窗以提供您的NetWeaver Gateway系統的詳細資訊→下一步。

System Mapping

在下一步中,您需要提供與本地系統通訊的協議:

SAP Protocol

在下一步中,您需要提供NetWeaver Gateway系統詳細資訊和埠號→下一步。您必須為您的虛擬伺服器提供主機名,但埠號保持不變。虛擬主機名可以是任何用於在HCC配置中識別系統的內容。

Internet Host

Virtual Host

提供主體型別,如果您使用HTTP通訊,可以將其保留為預設值,在下一個視窗中傳遞描述→下一步。

Principal Type

SAP Discription

要測試連線,請單擊“檢查內部主機”複選框,然後單擊“完成”按鈕以完成連線。您還可以透過單擊“+”圖示新增NetWeaver Gateway系統上可訪問的資源。

Resources Accessible

在URL路徑選項中提供正斜槓(/)→選中“路徑和子路徑”複選框→儲存。

Add Resource

SAP HANA Cloud - 資料湖

資料湖是SAP HANA Cloud平臺的一個完全整合的關鍵元件,它儲存所有結構化、非結構化資料檔案,並與HANA Cloud共享通用安全性和工具。資料湖IQ元件提供了對儲存在資料湖中的海量資料的SQL高效能分析。

Raw Storage

HANA Cloud資料湖通常使用SAP HANA Cloud SQL語句和資料湖SQL語句進行管理和查詢。建立資料湖例項時,會自動發生一些事情。

Data Lake

Create Instance

建立資料湖時,它會自動配置以下內容:

這將在資料湖中建立一個名為“SYSRDL#CG”的容器。它還會建立一個與建立的容器同名的模式。該容器由模式管理和擁有,並且包含所有表、檢視和索引。

在HANA Cloud例項中,還存在一個名為“SYSRDL#CG_SOURCE”的遠端源,用於將例項連線到資料湖。所有資料湖中的查詢和資料管理都透過SAP HANA Cloud平臺執行。

要建立資料湖,您可以選擇在建立例項時建立資料湖,也可以在建立例項後建立。要啟用例項配置後的資料湖,請導航到SAP HANA Cloud Cockpit中的“管理HANA Cloud”選項。

User Servey

單擊HANA資料庫例項上的三個點(...),這將開啟側邊選單→新增資料湖。提供資料湖的例項名稱和描述。如果您使用的是試用賬戶,則將無法修改儲存、vCPU的資料湖值→儲存。

Instance Credentials

您可以建立表、檢視,並使用提到的資料庫資源管理器選項訪問駐留在HANA Cloud資料湖中的資料。導航到與您要探索的特定資料湖關聯的例項,然後單擊“操作”按鈕。

Cloud Cockpit

這將開啟一個新選項卡以執行稱為“資料庫資源管理器”的SQL查詢→使用它,您可以建立新表,訪問HANA Cloud資料湖中的資料。要檢視資料湖中建立的表,請右鍵單擊資料庫例項的“目錄”選項下的“遠端源”選項。

Database Explorer

您還可以使用以下SQL查詢建立遠端源,方法是設定與HANA資料庫的ODBC連線:

CREATE REMOTE SOURCE "hanateat" ADAPTER hanaodbc CONFIGURATION
'Driver=libodbcHDB.so;ServerNode=<endpoint>;dml_mode=readonly;encrypt=true;'
WITH CREDENTIAL TYPE 'PASSWORD'
USING 'user=<username>;password=<password>'

要執行查詢,請單擊SQL控制檯頂部的綠色按鈕。

SQL Console

如何在Data Lake IQ(HANA DB管理)中執行資料湖SQL語句:您可以連線到SAP HANA資料庫,並使用以下REMOTE_EXECUTE過程:

使用REMOTE_EXECUTE過程時,SQL查詢必須用單引號括起來。下面顯示了在資料湖中建立表和檢視的SQL查詢:

此語句建立表“Test_tbl”。

CALL SYSRDL#CG.REMOTE_EXECUTE ('
   CREATE TABLE Test_tbl (X INT, Y INT)
');

此語句建立資料湖檢視VIEW_TEST。

CALL SYSRDL#CG.REMOTE_EXECUTE ('
   CREATE VIEW VIEW_TEST AS SELECT * FROM Test_tbl
');

SAP HANA Cloud - 資料湖元件

SAP HANA Cloud資料湖包含兩個關鍵元件:

  • Data Lake IQ
  • Data Lake Files

Data Lake IQ

Data Lake IQ用於儲存和分析海量結構化資料。它是維護對資料的高效能高效SQL訪問的經濟高效的解決方案。當您在HANA DB例項中配置資料湖時,它會預設啟用Data Lake IQ。

您可以使用任何客戶端工具直接連線到Data Lake IQ:

  • SAP HANA資料庫資源管理器
  • 互動式IQ客戶端
  • Isql客戶端

要連線到Data Lake IQ,您可以使用任何提到的IQ客戶端啟用Data Lake IQ元件。應滿足以下先決條件:已建立資料湖例項,並且允許IP地址訪問Data Lake IQ。

Data Lake IQ客戶端

要下載IQ客戶端,請導航到SAP軟體站點:https://support.sap.com並搜尋Data Lake客戶端。

Search Result

選擇“HANA DATALAKE CLIENT 1.0”→從下拉列表中選擇作業系統,然後單擊zip檔案進行下載。要連線到資料湖,請按照以下步驟操作。

單擊互動式SQL圖示→選擇資料庫型別“Data Lake IQ”,並提供您的使用者名稱“HDLADMIN”和建立資料湖例項時提供的密碼。

Datalake IQ

傳遞資料湖的例項詳細資訊並在連線引數中提供→連線。使用isql客戶端

您還可以使用isql命令將其傳送到Data Lake例項。結果列印在標準輸出上。以下是不同功能的常用isql命令:

:r <filename>

此命令用於將OS檔案讀入命令緩衝區。

:R <filename>

此命令用於將OS檔案讀入命令緩衝區,然後顯示命令。

use <database_name>

它更改當前資料庫。

!! <os_command>

它執行作業系統命令。放在一行的開頭。

<file_name>

它將Transact-SQL命令的輸出重定向到<file_name>。此示例將例項版本插入到<file_name>中:

select @@version go > <file_name>

>> <file_name>

此命令將Transact-SQL命令的輸出追加到<file_name>。此示例將例項版本追加到<file_name>中:

select @@version go >> <file_name>

| command

它將Transact-SQL命令的輸出透過管道傳遞到外部命令。此示例查詢sp_who生成的列表中所有“sa”的例項:

sp_who go | grep sa

vi(UNIX)或edit(Windows)

此命令呼叫預設編輯器。

重置

它清除查詢緩衝區。

退出或退出

它退出isql。

Data Lake Files

Data Lake檔案儲存在Data Lake容器中,也稱為“物件儲存”,用於提供對結構化、半結構化和非結構化資料的管理訪問。Data Lake Files物件儲存具有以下關鍵功能:

結構化、半結構化和非結構化檔案的檔案儲存

您可以使用 Load table 語句查詢儲存物件檔案,而無需將它們載入到 Data Lake IQ 中。當您配置 Data Lake 例項時,Files 容器也會同時配置,無需任何額外費用,您只需為儲存在物件儲存中的檔案支付儲存費用。

審計檔案和診斷日誌的位置

Data Lake Files 容器是 Data Lake IQ 儲存審計檔案和診斷日誌的儲存庫。此儲存不是可選的 - Data Lake IQ 始終使用 Data Lake Files 容器進行審計和診斷檔案。

SAP HANA Cloud - 連線到 HANA Cockpit

您可以使用 SAP BTP Cockpit 連線到 HANA Cockpit。登入 SAP BTP 帳戶,並點選子帳戶 → 試用版,然後導航到 Cloud Foundry。

Cloud Foundry

轉到 Cloud Foundry 下的“空間” → 選擇“開發空間”。

DEV Space

點選“開發空間”後 → 服務例項(您應該已有一個現有的 HANA 資料庫例項),並點選“操作”下的“開啟儀表盤”按鈕圖示,然後點選“授權”以允許訪問 HANA Cockpit 訪問許可權。

Name Plan

這將開啟 SAP HANA 服務 BTP 儀表盤,您還可以在頂部看到 SAP HANA Cockpit 選項和 HDB 例項 ID。

Service Dashboard

點選右上角的 SAP HANA Cockpit 圖示,並提供使用者名稱和密碼以登入 HANA Cockpit → 確定。

Data Usage

SAP HANA Cloud - BTP 服務

SAP Business Technology Platform (BTP) 是一個整合的業務平臺,企業可以在其中整合、擴充套件資料,並從所有不同的託管應用程式中獲取價值,並且能夠在一個地方執行資料庫管理、應用程式開發和分析功能。SAP HANA Cloud 平臺僅是 SAP BTP Cockpit 服務的一部分。

SAP 提供 Business Technology Platform BTP 作為整合服務的組合,透過獲取最關鍵的資料並將其轉換為業務價值,從而從 SAP 和非 SAP 應用程式中獲取價值。

SAP Platform

您可以透過以下連結訪問 SAP BTP 試用版 - https://www.sap.com 並探索關鍵功能 -

SAP Business Technology Platform (BTP) 的關鍵服務評估。

  • 用於開發和部署您的第一個雲應用程式的 BTP 平臺
  • 利用 BTP 平臺,使用 SAP 的引導教程建立互動式 UI 和應用程式
Tool Access

要檢視所有可用的文件、發行說明、工具、支援、SAP 商店等,您可以在試用訂閱的左下方導航到“有用連結”選項。

Useful Links

要檢視透過 BTP 平臺可用的所有服務的列表,請導航到“服務” → “服務市場”。要訪問 HANA Cloud 平臺,請搜尋 SAP HANA Cloud,然後點選“...”按鈕上的“建立”以建立例項。

Service Marketplace

Service Market

SAP HANA Cloud - 繫結應用程式

在 Foundry 空間中建立 SAP HANA Cloud 例項後,您可以使用 BTP Cockpit 繫結應用程式。應用程式通常使用模式或 HDI 容器繫結到 HANA Cloud 平臺。您可以透過為資料庫分配服務計劃來將模式或 HDI 容器分配給應用程式。

要設定模式或 HDI 容器,您需要導航到 HANA Cloud 平臺 → Cloud Foundry 空間 → 服務 → 服務市場。

Trial Home

注意 - 設定模式或 HDI 容器的先決條件之一是您擁有企業帳戶,並在“許可權”下添加了模式或 HDI 共享計劃。

SAP Schemas

導航到服務市場後,選擇 SAP HANA 模式和 HDI 容器 → 建立例項。

SAP Containers

接下來是選擇服務計劃,如列表中所示或 HDI 共享服務計劃以建立 HDI 容器 → 點選“...” → 建立。

HDI Containers

選擇計劃、空間並提供例項名稱 → 下一步。

Basic Info

根據需要傳遞引數 → 下一步建立。您將收到一條訊息,服務例項正在建立中。您可以在“例項和訂閱”頁面上檢視例項及其當前狀態。

Parameters SAP

要檢查例項狀態,請導航到“服務”下的“例項和訂閱”選項。如果成功建立,則“狀態”選項卡會顯示例項狀態。

Test Dev

要透過 SAP HANA 模式和 HDI 容器將您的應用程式繫結到 SAP HANA Cloud 例項,請導航到 Cloud Foundry 空間 → 應用程式,這將向您顯示當前繫結所選應用程式的所有應用程式的列表。

HTML5 Applications

選擇服務繫結 → 服務型別選項卡,選擇目錄單選按鈕中的服務,然後選擇下一步 → 選擇 SAP HANA 模式和 HDI 容器 → 選擇服務計劃 → 完成

建立繫結後,您必須重新啟動應用程式。導航到 Cloud Foundry → 應用程式,然後點選“停止”。

Test Stopping

SAP HANA Cloud - 遷移

如果您將現有應用程式遷移到 HANA Cloud 平臺,則可以獲得各種好處。您可以選擇擴充套件資料儲存需求,並且僅為所需的儲存和計算付費。使用 HANA Cloud,您擁有內建的 HANA Cloud 資料湖,並且可以在多雲(如 Amazon 和 Azure 服務)之間進行選擇。

在您計劃遷移到 HANA Cloud 平臺之前,您需要評估 HANA Cloud 功能,定義不同的步驟,並計劃每個階段的遷移任務以及執行遷移所需的努力。

將 HANA 服務資料庫遷移到 SAP HANA Cloud 平臺

預檢查包括在與您需要遷移的 HANA 服務資料庫相同的 Cloud Foundry 中建立 HANA Cloud 資料庫。使用 SAP BTP Cockpit 啟用對 HANA 服務資料庫和雲工具的訪問。

您可以使用 BTP Cockpit 中的遷移向導遷移 HANA 資料庫。

注意 - 如果您在 60 天內未完成遷移,則它將自動存檔。

要開始遷移,請導航到 SAP BTP Cockpit → Cloud Foundry 空間。

BTP Cockpit

導航到 SAP HANA Cloud 遷移 → 選擇“新建遷移”,並提供遷移詳細資訊 → 建立。

Deploy Applications

輸入以下資訊 -

  • 名稱 - 提供相關的遷移名稱

  • 描述 - 遷移的簡要描述

  • 源型別 - 您必須選擇要遷移的服務型別 → 選擇 SAP HANA 服務資料庫

在“計劃”部分,選擇源系統詳細資訊,並透過點選“檢查與 SAP HANA Cloud 的相容性”來執行相容性檢查。按照遷移向導中的步驟完成遷移。

SAP HANA Cloud -自助服務工具

SAP 提供了一個自助服務工具,您可以使用它將 HANA 資料庫服務遷移到 HANA Cloud 平臺。此工具執行 HANA 資料庫與 SAP HANA Cloud 平臺的相容性檢查,並識別哪些資料庫物件可以直接遷移,哪些需要手動配置和遷移。

要使用自助服務工具,HANA 服務例項必須具有 HANA 資料庫修訂版 53 或更高版本,並且它僅支援遷移在 Amazon Web Service 中託管的 Cloud Foundry 中執行的 HANA 資料庫。自助服務工具可以遷移資料庫模式、資料庫物件、儲存在 HANA DB 中的資料。您可以在自助服務工具中生成一份報告,其中顯示所有已遷移的物件以及無法自動遷移的功能,並提供詳細資訊以使您的實現能夠在 HANA Cloud 平臺上工作。

一些無法使用自助服務工具遷移的常見物件 -

  • 自定義 SQL 語句
  • 應用程式指令碼
  • 其他非標準/高階安全配置

SAP HANA Cloud - 建立例項

要在 Cloud Foundry 中建立 SAP HANA Cloud 的例項,您必須確保在全域性帳戶中建立了子帳戶,並且在子帳戶中存在空間。Cloud Foundry 支援也在子帳戶中啟用。

企業例項中存在以下服務計劃 -

  • HANA - 建立 SAP HANA 資料庫例項

  • Relational-data-lake - 建立 SAP HANA Cloud 資料湖例項

  • HANA-cloud-connection - 建立 HANA DB 和資料湖例項之間的連線

  • adaptive-server-enterprise - 建立 SAP HANA Cloud 自適應伺服器企業版例項

  • adaptive-server-enterprise-replication - 建立 SAP HANA Cloud 自適應伺服器企業版複製例項

要建立 HANA DB 例項,請導航到 SAP BTP Cockpit → Cloud Foundry 空間 → SAP HANA Cloud。

SAP HANA

這將帶您到 SAP HANA Cloud 中心頁面,轉到“建立”→ 從下拉列表中選擇“SAP HANA 資料庫”以建立例項。您可以選擇要在此處建立例項的組織和空間。

Cloud Central

在下一個視窗中,您需要提供以下例項詳細資訊 -

  • 組織 - 顯示在此資料庫例項下建立的 Cloud Foundry 組織。

  • 空間 - 顯示在此資料庫例項下建立的 Cloud Foundry 中的空間名稱

  • 例項名稱 - 提供例項的名稱。請注意,例項的名稱必須以字母數字字元開頭和結尾,並且可以包含下劃線字元 _。

  • 描述 - 提供資料庫例項的簡要描述。

  • 管理員密碼 - 您需要提供資料庫“超級使用者“DBADMIN”的密碼。
  • 根據密碼策略 - 密碼必須至少包含 8 個字元,並且必須包含至少一個大寫字母、兩個小寫字母和至少一個數字。密碼不得包含使用者名稱、“”` \ ; [ ] 或控制字元,例如換行符、退格符、製表符。
Location Basics

DBA Admin

接下來是為 SAP HANA DB 指定引數 -

  • 記憶體 - 為您的 HANA 資料庫例項提供記憶體大小。

    注意:如果您使用的是 Microsoft Azure,則可以選擇 32 GB 到 3776 GB 的記憶體;如果您使用的是 AWS,則可以選擇 30 GB 到 3600 GB 的記憶體。

  • 計算 - 為 SAP HANA 資料庫提供 vCPU 的數量。這通常根據分配的記憶體大小進行分配。

  • 儲存 - 這是 SAP HANA 資料庫的可用儲存空間。這根據 HANA 資料庫的記憶體大小進行分配。

注意

Microsoft Azure,儲存值範圍為 120 GB 到 9480 GB。

Amazon Web Services,儲存值範圍為 120 GB 到 9660 GB。

為 HANA 資料庫以及資料湖(如果需要)提供高階引數,然後點選“建立例項”。這將在您的 HANA Cloud 平臺上建立 HANA DB 例項。

SAP HANA Cloud - 建立資料湖例項

您可以建立資料湖,以高效且安全地儲存、管理和分析大量結構化、半結構化和非結構化資料。

要使用 SAP BTP Cockpit 建立資料湖例項。導航到 SAP BTP Cockpit →

選擇 SAP HANA Cloud → 建立 → 資料湖。

Datalake Instance

提供以下與資料湖例項建立相關的引數 -

位置詳細資訊

  • 組織 - 提供在此例項下建立的 Cloud Foundry 組織的名稱。

  • 空間 - 提供在此例項下建立的 Cloud Foundry 空間的名稱。

SAP General

基本設定

  • 例項名稱 - 提供資料湖例項的名稱(例項名稱必須以字母數字字元開頭和結尾,並且可以包含“-”、“_”和“.”字元)。
  • 注意 - 資料湖例項的名稱必須不同於 SAP HANA DB 例項的名稱。
  • 描述 - 例項的簡要描述
Name Instance

提供其他引數,如允許的連線、Data Lake IQ 設定,然後點選“建立例項”。這將在 HANA Cloud 平臺上建立一個新的資料湖例項。

SAP HANA Cloud - 管理例項

需要管理和維護 SAP HANA Cloud 例項,用於資料庫和資料湖。要管理例項,請導航到 SAP STP 駕駛艙,然後導航到 SAP HANA Cloud Central。

使用 SAP HANA Cloud Centra,您可以執行以下操作:

  • 檢視您有權訪問的所有 SAP HANA Cloud 例項
  • 使用分配的例項 ID 查詢例項
  • 建立 SAP HANA Cloud 例項
  • 停止和啟動例項
  • 檢查例項狀態
  • 檢視所有警報和通知
  • 檢查記憶體、計算和儲存消耗
  • 更改例項或刪除例項
  • 在 SAP HANA 駕駛艙和 SAP HANA 資料庫資源管理器頁面中開啟 HANA DB 例項
  • 在資料庫資源管理器頁面中開啟資料湖例項

要管理 SAP HANA Cloud 例項,請導航到 SAP BTP 駕駛艙 → Cloud Foundry 空間,然後選擇 → SAP HANA Cloud。

Foundry Space

SAP HANA Cloud - 建立表

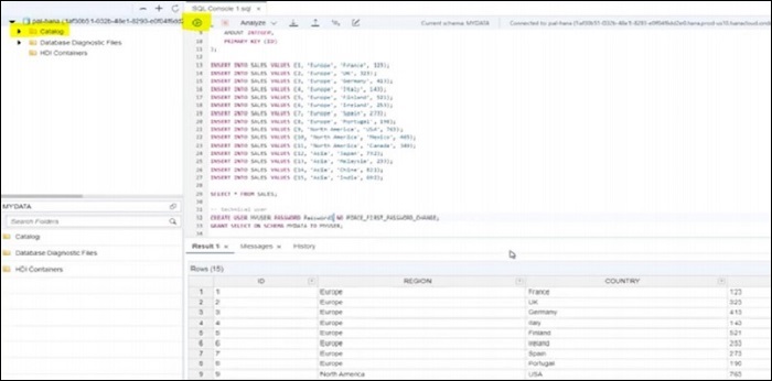
您可以在 SAP HANA Cloud 平臺上建立表並從各種來源載入資料。可以使用資料庫資源管理器中的 SQL 控制檯選項執行資料載入。通常可以建立兩種型別的資料庫表。

  • 物理表或邏輯表 - 您可以像普通資料庫表一樣載入和查詢資料

  • 虛擬表 - 這些表通常指向遠端源

可以使用 SAP Web IDE 在設計時建立表,並使用 HANA 部署基礎設施進行部署。

要建立表,請導航到 HANA 資料庫資源管理器並開啟您的 SAP HANA 資料庫例項。可以從 SAP HANA Cloud 例項的“操作”選單 →“執行 SQL”和“瀏覽物件”開啟 SAP HANA 資料庫資源管理器。

這將在新選項卡中開啟 SAP HANA 資料庫資源管理器。對於首次訪問,請提供資料庫使用者名稱和密碼。

Platform Cockpit

在 HANA 資料庫資源管理器中,您可以檢視 HANA Cloud 平臺中可用的資料庫。每個例項都有其自己的目錄 → 導航到 HANA DB 的目錄選項卡,您可以在資料庫中與資料互動或建立新的表/模式或資料庫檢視。

透過右鍵單擊資料庫例項 → 開啟 SQL 控制檯,從 HANA 資料庫資源管理器中開啟 SQL 控制檯。可以執行以下功能:

要建立模式,可以使用 CREATE SCHEMA 語句:

CREATE SCHEMA TEST1;

要建立表,可以使用 CREATE TABLE 語句:

CREATE COLUMN TABLE TEST1.Test (
   Pincode CHAR(5) PRIMARY KEY, City CHAR (30)
   NOT NULL, Country CHAR(10) NOT NULL);

要將資料插入表中,可以使用 INSERT 語句:

INSERT INTO Test1.Test VALUES ('12203','Hongkong','JAPAN');
INSERT INTO Test1.Test VALUES ('60601','Chicago','US');
INSERT INTO Test1.Test VALUES ('60615','Delhi','INDIA');
Create Table

SAP HANA Cloud - 成功案例

SAP HANA Cloud 提供地理空間功能、自適應伺服器企業版、可擴充套件的 HANA 雲解決方案用於應用程式開發、將當前的本地環境擴充套件到雲解決方案、資料湖功能將分析提升到新的水平。您可以將 SAP HANA 本地系統擴充套件到 HANA Cloud,這允許 SAP HANA Cloud 和本地環境在混合環境中一起使用。

您可以使用此 URL 訪問客戶案例:https://saphanajourney.com

Success Stories

SAP HANA Cloud 管理員 - 職責

以下是 SAP HANA Cloud 管理員的關鍵職責:

  • 在管理 SAP HANA Cloud 平臺和 Analytics Cloud 企業版方面具有中等水平的專業知識
  • 將 SAP Cloud Platform 與 HCM、Sales Force、Success Factors 和其他 ECC 模組等不同模組整合方面的經驗
  • 至少熟悉一個或多個超大規模雲平臺(Azure、AWS、GCP)的經驗,首選上述提到的平臺
  • 具備 HANA 管理員任務的實踐經驗,例如資料庫遷移、備份和資料載入自動化
  • 根據客戶特定的應用程式開發和分析場景確定 SAP HANA Cloud 平臺的規模
  • 理解業務需求並將其轉化為技術設計、部署和管理
  • 充分了解業務流程,瞭解 SAP ECC 模組的功能,以便將其整合和部署到雲平臺
  • 獲得 SAP Cloud Platform 助理級認證
廣告
© . All rights reserved.