在SSAS中構建你的第一個多維資料集
介紹
OLAP多維資料集是一種以最佳化形式儲存資料並用於快速分析資料的技術。它通常用於從多個維度和事實表中快速獲取結果。
OLAP多維資料集建立
1. 首先,在Microsoft SQL Server Studio中建立一個數據倉庫。例如,以下是一個示例銷售資料倉庫:

2. 在Microsoft Business Intelligence Development Studio中建立一個**新的分析服務專案**:

3. 透過在解決方案資源管理器中右鍵單擊**資料來源**來建立新的資料來源:


現在選擇可用的連線或建立新的連線,然後單擊下一步按鈕:

選擇**繼承**選項,然後單擊下一步按鈕:

單擊完成按鈕。資料來源將被建立。
4. 透過在解決方案資源管理器中右鍵單擊資料來源檢視來建立新的資料來源檢視:

單擊下一步按鈕:

選擇資料來源並單擊下一步按鈕:

將事實表移動到右側窗格:

單擊新增相關表按鈕:

單擊下一步按鈕:

輸入資料來源檢視名稱並單擊完成按鈕,資料來源檢視將被建立。
5. 透過在解決方案資源管理器中右鍵單擊多維資料集來建立新的多維資料集:

單擊下一步按鈕:

單擊下一步按鈕:

選擇事實表並單擊下一步按鈕:

選擇您想要的事實表的度量:

單擊下一步按鈕:

選擇維度表並單擊下一步:

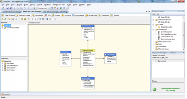
輸入多維資料集名稱並單擊完成按鈕。多維資料集將像這樣建立:

6. 現在修改查詢的維度。在解決方案資源管理器中,雙擊維度**Dim Product ->** 將“產品名稱”從資料來源檢視中的表拖放到左側的屬性窗格中。

7. 現在部署專案。首先在解決方案資源管理器中右鍵單擊專案名稱,然後單擊屬性:

現在單擊**確定**按鈕
8. 現在在解決方案資源管理器中右鍵單擊專案名稱並單擊部署;專案將被部署,並將顯示訊息:

9. 現在在解決方案資源管理器中右鍵單擊專案名稱並單擊處理:

10. 現在單擊執行按鈕,處理已完成:

11. 現在右鍵單擊多維資料集並單擊瀏覽:

12. 新增維度和事實欄位,如上圖所示。多維資料集已準備好獲得如下所示的快速結果:

結論
OLAP多維資料集主要用於以下方面:
它有助於減少查詢時間,例如,如果使用者在多維資料集內查詢,則與簡單的查詢相比,它花費的時間要少得多,因為在簡單的查詢中,資料是從不同的表中彙總的。
一些客戶端軟體報表工具僅使用OLAP資料來源進行快速報表。
如果您有OLAP多維資料集,則無需擔心效能。您只需要享受多維資料集。
資料結構
網路
關係型資料庫管理系統 (RDBMS)
作業系統
Java
iOS
HTML
CSS
Android
Python
C語言程式設計
C++
C#
MongoDB
MySQL
Javascript
PHP