尋找字串中數字的 8086 程式
在本教程中,我們將瞭解如何從字串(數字陣列)中查詢數字 n。
問題表述
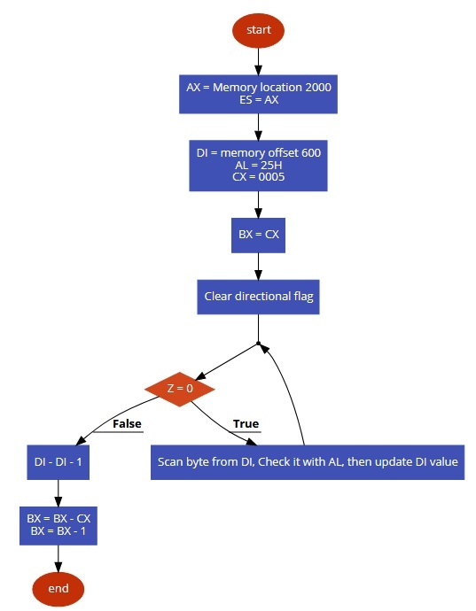
編寫 8086 組合語言程式,在字串(數字陣列)中查詢數字。這些數字儲存在從記憶體偏移量 600 開始的位置。
討論
在本教程中,我們只使用 5 個數字。我們要搜尋數字 25。在搜尋成功後,DX 暫存器將儲存偏移地址,BX 暫存器將儲存該數字的索引。
我們從該陣列中獲取每個數字,然後將其與 25 進行比較。如果數字相同,我們將返回地址和索引。
輸入
| 地址 | 資料 |
|---|---|
| … | … |
| 600 | 96 |
| 601 | 12 |
| 602 | 3E |
| 603 | 25 |
| 604 | 5F |
| … | … |
流程圖

程式

輸出
| 暫存器 | DX | BX |
|---|---|---|
| 值 | 0603 | 0003 |
廣告
資料結構
網路連線
關係資料庫管理系統
作業系統
Java
iOS
HTML
CSS
Android
Python
C 程式設計
C++
C#
MongoDB
MySQL
Javascript
PHP