在 SAP HANA 工作室中使用軟體包
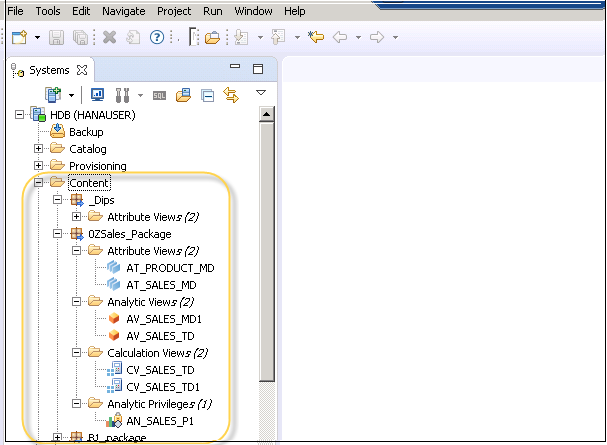
在 SAP HANA 系統中,可以在 HANA 工作室中的“內容”選項卡下列出所有軟體包。所有 HANA 建模物件都儲存在軟體包中。軟體包可用於在 HANA 系統中遷移建模檢視。
還可以建立子軟體包以及軟體包中的不同 HANA 建模檢視(屬性檢視、分析檢視和計算檢視)。展開“內容”選項卡後,可以看到可用軟體包的列表。展開一個軟體包後,可以看到該軟體包中的不同屬性分析和計算檢視。

還可以在一個軟體包中建立決策表、定義分析許可權和建立過程。
右鍵單擊軟體包並單擊“新建”後,還可以在一個軟體包中建立子包。在建立軟體包時,必須輸入軟體包名稱和說明。


還可以建立軟體包的自動文件。其中包括軟體包物件、型別、所有者和 PDF 檔案中的狀態。
可以在報告頂部看到以下詳細資訊
- 名稱
- 語言
- 源系統等

廣告
資料結構
網路
關係型資料庫管理系統
作業系統
Java
iOS
HTML
CSS
Android
Python
C 程式語言
C++
C#
MongoDB
MySQL
JavaScript
PHP