檢查 SAP HANA 中的自動文件狀態


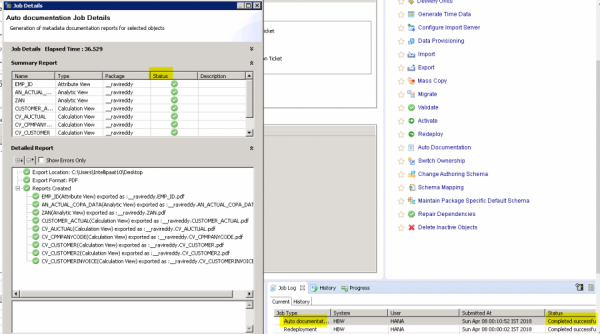
在 SAP HANA 中使用自動文件功能時,你可以導航到任務日誌 → 當前選項卡,然後選擇作業型別自動文件並雙擊。

可以看到自動文件作業詳細資訊,狀態顯示綠色勾選標記表示成功。

 

更新於: 2020 年 6 月 25 日

126 次瀏覽

開啟你的職業

完成課程獲取認證

開始學習
廣告
© . All rights reserved.