檢查 SAP 系統中的活動程序及其執行的程式碼
有幾個事務——SM66 和 SM50 可用於滿足您的要求。
事務 SM66 用於檢視當前系統上的所有活動程序。您可以透過單擊“程序”,然後單擊“除錯”按鈕,選擇一個您需要監視的特定程序。

事務 SM50 僅顯示在您已登入的當前應用程式伺服器上執行的程序。要監視您的程式,請選擇“管理”,然後選擇“程式”,再選擇“除錯”選項。
您需要找出您的程式正在其中執行的程序。這可以透過檢視程序的詳細資訊來完成。
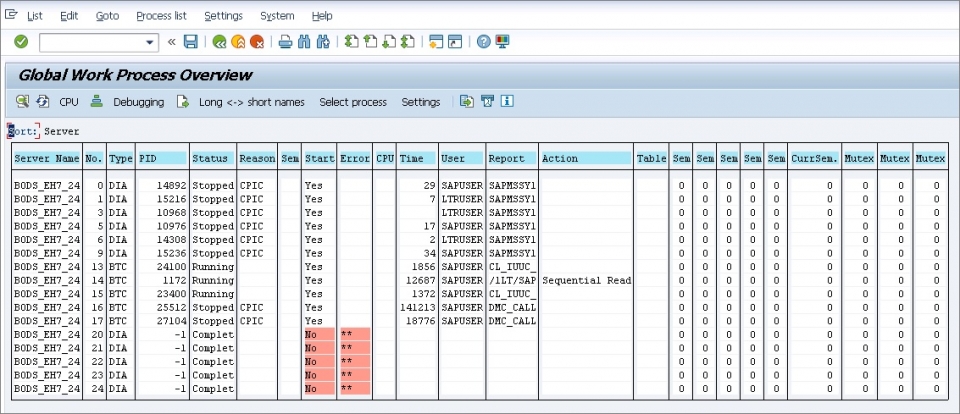
以下顯示應用程式伺服器的事務程式碼 SM50 程序概覽螢幕 −

廣告
資料結構
網路
RDBMS
作業系統
Java
iOS
HTML
CSS
Android
Python
C 程式設計
C++
C#
MongoDB
MySQL
Javascript
PHP